Schema Award.xsd


schema location:  https://www.fpds.gov/FPDS/schema/DataCollection/contracts/1.0/Award.xsd
targetNamespace:  https://www.fpds.gov/FPDS
 
Elements  Complex types  Simple types 
award  awardCompetitionType  transactionNumberType 
awardKey  awardContractDataType 
awardSearchCriteria  awardContractIDType 
listOfAwards  awardContractMarketingDataType 
listOfAwardSummaries  awardDollarValuesType 
awardIDType 
awardLegislativeMandatesType 
awardPlaceOfPerformanceType 
awardPreferenceProgramsType 
awardProductOrServiceInformationType 
awardPurchaserInformationType 
awardRelevantContractDatesType 
awardSearchCriteriaType 
awardSummaryType 
awardType 
listOfAwardsType 
listOfAwardSummariesType 


schema location:  https://www.fpds.gov/FPDS/schema/DataCollection/contracts/1.0/Contract.xsd
targetNamespace:  https://www.fpds.gov/FPDS
 
Elements  Complex types  Simple types 
listOfContractSummaries  competitionType  agencyContractIDType 
contractDataType  categoryType 
contractIDType  claimantProgramCodeType 
contractSearchCriteriaType  clauseType 
contractSummaryType  competitiveProceduresType 
contractVendorType  contingencyHumanitarianPeacekeepingOperationType 
legislativeMandatesType  contractActionTypeType 
listOfContractSummariesType  contractBundlingType 
preferenceProgramsType  contractDescriptionType 
productOrServiceInformationType  contractingOfficerBusinessSizeDeterminationType 
purchaserInformationType  contractTypeType 
referencedIDVIDType  documentStatusType 
relevantContractDatesType  EPADesignationType 
transactionInformationType  extentCompetedType 
financingType 
infoTechCategoryType 
InstrumentCodeType 
majorProgramCodeType 
modNumberType 
numberOfOffersReceivedType 
orderingProcedureType 
otherStatutoryAuthorityType 
performanceBasedServiceContractFlagType 
placeOfManufactureType 
pricingDataType 
procurementMethodType 
purchaseReasonType 
reasonForModificationType 
reasonNotAwardedType 
reasonNotCompetedType 
recoveredMaterialClausesType 
seaTransportationType 
statusNameType 
statusType 
subcontractPlanType 
systemEquipmentCodeType 
typeOfContractType 


schema location:  https://www.fpds.gov/FPDS/schema/DataCollection/contracts/1.0/AwardExtension.xsd
targetNamespace:  https://www.fpds.gov/FPDS
 
Complex types 
agencySpecificAwardElementsType 


schema location:  https://www.fpds.gov/FPDS/schema/common/1.0/Common.xsd
targetNamespace:  https://www.fpds.gov/FPDS
 
Complex types  Simple types 
countType  amountType 
listOfAdministratorsType  emailAddressType 
listOfSearchResults  fiscalYearType 
FPDSDateType 
percentageType 
phoneExtType 
phoneNoType 
urlType 
userIDType 


schema location:  https://www.fpds.gov/FPDS/schema/DataCollection/locations/1.0/Country.xsd
targetNamespace:  https://www.fpds.gov/FPDS
 
Elements  Complex types  Simple types 
country  countrySearchCriteriaType  countryCodeType 
countrySearchCriteria  countryType  countryNameType 
listOfCountries  listOfCountriesType  countryShortCodeType 


schema location:  https://www.fpds.gov/FPDS/schema/DataCollection/locations/1.0/Place.xsd
targetNamespace:  https://www.fpds.gov/FPDS
 
Elements  Complex types  Simple types 
listOfPlaces  addressType  cityType 
place  listOfPlacesType  congressionalDistrictType 
placeSearchCriteria  placeCodeType  countyCodeType 
placeSearchCriteriaType  locationCodeType 
placeType  placeNameType 
regionCodeType 
stateType 
streetAddressType 
ZIPCodeType 


schema location:  https://www.fpds.gov/FPDS/schema/DataCollection/ServiceClassifications/1.0/NAICS.xsd
targetNamespace:  https://www.fpds.gov/FPDS
 
Elements  Complex types  Simple types 
listOfNAICSs  listOfNAICSsType  NAICSCodeType 
NAICS  NAICSSearchCriteriaType  NAICSNameType 
NAICSSearchCriteria  NAICSType 


schema location:  https://www.fpds.gov/FPDS/schema/DataCollection/ServiceClassifications/1.0/PSC.xsd
targetNamespace:  https://www.fpds.gov/FPDS
 
Elements  Complex types  Simple types 
listOfPSCs  listOfPSCsType  PSCCodeType 
PSC  PSCSearchCriteriaType  PSCNameType 
PSCSearchCriteria  PSCType 


schema location:  https://www.fpds.gov/FPDS/schema/DataCollection/organizations/1.0/Agency.xsd
targetNamespace:  https://www.fpds.gov/FPDS
 
Elements  Complex types  Simple types 
agency  agencySearchCriteriaType  agencyIDType 
agencySearchCriteria  agencyType  agencyNameType 
listOfAgencies  listOfAgenciesType 


schema location:  https://www.fpds.gov/FPDS/schema/DataCollection/organizations/1.0/GovernmentOffice.xsd
targetNamespace:  https://www.fpds.gov/FPDS
 
Elements  Complex types  Simple types 
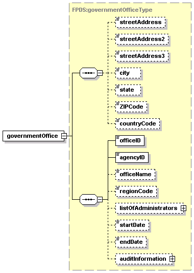
governmentOffice  governmentOfficeSearchCriteriaType  officeIDType 
governmentOfficeSearchCriteria  governmentOfficeType  unitNameType 
listOfGovernmentOffices  listOfGovernmentOfficesType 


schema location:  https://www.fpds.gov/FPDS/schema/DataCollection/vendors/1.0/Vendor.xsd
targetNamespace:  https://www.fpds.gov/FPDS
 
Elements  Complex types  Simple types 
listOfVendors  listOfVendorLocationsType  contractorNameType 
vendor  listOfVendorsType  divisionNameType 
vendorSearchCriteria  vendorHeaderType  divisionNumberOrOfficeCodeType 
vendorInstanceType  DUNSNumberType 
vendorLocationType  organizationalTypeType 
vendorSearchCriteriaType  vendorDoingAsBusinessNameType 
vendorSocioEconomicIndicatorsType  vendorNameType 
vendorType  vendorSiteCodeType 


schema location:  https://www.fpds.gov/FPDS/schema/DataCollection/contracts/1.0/DOISpecificAwardElements.xsd
targetNamespace:  https://www.fpds.gov/FPDS
 
Complex types 
DOISpecificAwardElementsType 


schema location:  https://www.fpds.gov/FPDS/schema/SystemServices/1.0/Audit.xsd
targetNamespace:  https://www.fpds.gov/FPDS
 
Elements  Complex types 
auditInformation  auditInformationType 


schema location:  https://www.fpds.gov/FPDS/schema/DataCollection/organizations/1.0/Department.xsd
targetNamespace:  https://www.fpds.gov/FPDS
 
Elements  Complex types  Simple types 
department  departmentSearchCriteriaType  departmentIDType 
departmentSearchCriteria  departmentType  departmentNameType 
listOfDepartments  listOfDepartmentsType 


element award
diagram
namespace https://www.fpds.gov/FPDS
type FPDS:awardType
children contractID relevantContractDates dollarValues purchaserInformation contractMarketingData contractData legislativeMandates productOrServiceInformation vendor placeOfPerformance competition preferencePrograms transactionInformation agencySpecificAwardElements
source
<element name="award" type="FPDS:awardType"/>

element awardKey
diagram
namespace https://www.fpds.gov/FPDS
type FPDS:awardContractIDType
children agencyID PIID modNumber transactionNumber
source
<element name="awardKey" type="FPDS:awardContractIDType"/>

element awardSearchCriteria
diagram
namespace https://www.fpds.gov/FPDS
type FPDS:awardSearchCriteriaType
children agencyID PIID referencedPIID userID agencyName officeName status vendorName NAICSCode signedDateFrom signedDateTo baseAndAllOptionsValueFrom baseAndAllOptionsValueTo startRow numberOfRows obligatedAmountFrom obligatedAmountTo
source
<element name="awardSearchCriteria" type="FPDS:awardSearchCriteriaType"/>

element listOfAwards
diagram
namespace https://www.fpds.gov/FPDS
type FPDS:listOfAwardsType
children count award
source
<element name="listOfAwards" type="FPDS:listOfAwardsType"/>

element listOfAwardSummaries
diagram
namespace https://www.fpds.gov/FPDS
type FPDS:listOfAwardSummariesType
children count awardSummary
source
<element name="listOfAwardSummaries" type="FPDS:listOfAwardSummariesType"/>

complexType awardCompetitionType
diagram
namespace https://www.fpds.gov/FPDS
type extension of FPDS:competitionType
children extentCompeted competitiveProcedures reasonNotCompeted numberOfOffersReceived commercialItemAcquisitionProcedures commercialItemTestProgram smallBusinessCompetitivenessDemonstrationProgram preAwardSynopsisRequirement synopsisWaiverException alternativeAdvertising A76Action priceEvaluationPercentDifference
used by
element awardType/competition
source
<complexType name="awardCompetitionType">
  <complexContent>
    <extension base="FPDS:competitionType">
      <sequence>
        <element name="preAwardSynopsisRequirement" type="boolean" minOccurs="0"/>
        <element name="synopsisWaiverException" type="boolean" minOccurs="0"/>
        <element name="alternativeAdvertising" type="boolean" minOccurs="0"/>
        <element name="A76Action" type="boolean" minOccurs="0"/>
        <element name="priceEvaluationPercentDifference" type="FPDS:percentageType" nillable="true" minOccurs="0"/>
      </sequence>
    </extension>
  </complexContent>
</complexType>

element awardCompetitionType/preAwardSynopsisRequirement
diagram
namespace https://www.fpds.gov/FPDS
type boolean
source
<element name="preAwardSynopsisRequirement" type="boolean" minOccurs="0"/>

element awardCompetitionType/synopsisWaiverException
diagram
namespace https://www.fpds.gov/FPDS
type boolean
source
<element name="synopsisWaiverException" type="boolean" minOccurs="0"/>

element awardCompetitionType/alternativeAdvertising
diagram
namespace https://www.fpds.gov/FPDS
type boolean
source
<element name="alternativeAdvertising" type="boolean" minOccurs="0"/>

element awardCompetitionType/A76Action
diagram
namespace https://www.fpds.gov/FPDS
type boolean
source
<element name="A76Action" type="boolean" minOccurs="0"/>

element awardCompetitionType/priceEvaluationPercentDifference
diagram
namespace https://www.fpds.gov/FPDS
type FPDS:percentageType
facets
minInclusive 0
maxInclusive 100
source
<element name="priceEvaluationPercentDifference" type="FPDS:percentageType" nillable="true" minOccurs="0"/>

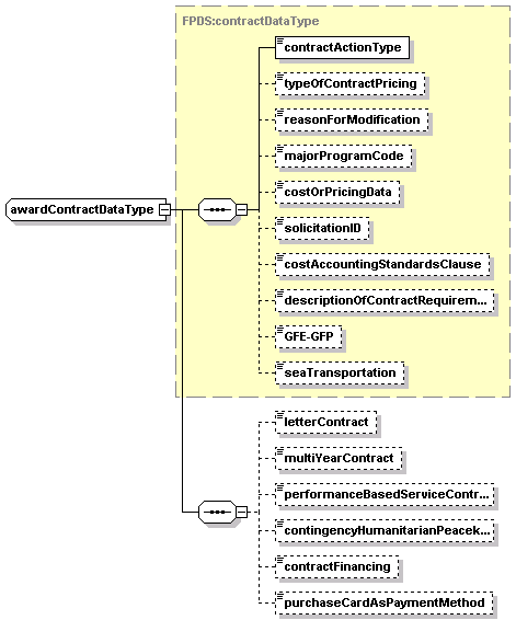
complexType awardContractDataType
diagram
namespace https://www.fpds.gov/FPDS
type extension of FPDS:contractDataType
children contractActionType typeOfContractPricing reasonForModification majorProgramCode costOrPricingData solicitationID costAccountingStandardsClause descriptionOfContractRequirement GFE-GFP seaTransportation letterContract multiYearContract performanceBasedServiceContract contingencyHumanitarianPeacekeepingOperation contractFinancing purchaseCardAsPaymentMethod
used by
element awardType/contractData
source
<complexType name="awardContractDataType">
  <complexContent>
    <extension base="FPDS:contractDataType">
      <sequence>
        <element name="letterContract" type="boolean" minOccurs="0"/>
        <element name="multiYearContract" type="boolean" minOccurs="0"/>
        <element name="performanceBasedServiceContract" type="boolean" minOccurs="0"/>
        <element name="contingencyHumanitarianPeacekeepingOperation" type="FPDS:contingencyHumanitarianPeacekeepingOperationType" nillable="true" minOccurs="0"/>
        <element name="contractFinancing" type="FPDS:financingType" nillable="true" minOccurs="0"/>
        <element name="purchaseCardAsPaymentMethod" type="boolean" minOccurs="0"/>
      </sequence>
    </extension>
  </complexContent>
</complexType>

element awardContractDataType/letterContract
diagram
namespace https://www.fpds.gov/FPDS
type boolean
source
<element name="letterContract" type="boolean" minOccurs="0"/>

element awardContractDataType/multiYearContract
diagram
namespace https://www.fpds.gov/FPDS
type boolean
source
<element name="multiYearContract" type="boolean" minOccurs="0"/>

element awardContractDataType/performanceBasedServiceContract
diagram
namespace https://www.fpds.gov/FPDS
type boolean
source
<element name="performanceBasedServiceContract" type="boolean" minOccurs="0"/>

element awardContractDataType/contingencyHumanitarianPeacekeepingOperation
diagram
namespace https://www.fpds.gov/FPDS
type FPDS:contingencyHumanitarianPeacekeepingOperationType
facets
maxLength 1
source
<element name="contingencyHumanitarianPeacekeepingOperation" type="FPDS:contingencyHumanitarianPeacekeepingOperationType" nillable="true" minOccurs="0"/>

element awardContractDataType/contractFinancing
diagram
namespace https://www.fpds.gov/FPDS
type FPDS:financingType
facets
maxLength 1
source
<element name="contractFinancing" type="FPDS:financingType" nillable="true" minOccurs="0"/>

element awardContractDataType/purchaseCardAsPaymentMethod
diagram
namespace https://www.fpds.gov/FPDS
type boolean
source
<element name="purchaseCardAsPaymentMethod" type="boolean" minOccurs="0"/>

complexType awardContractIDType
diagram
namespace https://www.fpds.gov/FPDS
type extension of FPDS:contractIDType
children agencyID PIID modNumber transactionNumber
used by
elements awardIDType/awardID awardKey
source
<complexType name="awardContractIDType">
  <complexContent>
    <extension base="FPDS:contractIDType">
      <sequence>
        <element name="transactionNumber" type="FPDS:transactionNumberType" default="0" minOccurs="0"/>
      </sequence>
    </extension>
  </complexContent>
</complexType>

element awardContractIDType/transactionNumber
diagram
namespace https://www.fpds.gov/FPDS
type FPDS:transactionNumberType
facets
maxInclusive 999
source
<element name="transactionNumber" type="FPDS:transactionNumberType" default="0" minOccurs="0"/>

complexType awardContractMarketingDataType
diagram
namespace https://www.fpds.gov/FPDS
children feePaidForUseOfService
used by
element awardType/contractMarketingData
source
<complexType name="awardContractMarketingDataType">
  <sequence>
    <element name="feePaidForUseOfService" type="FPDS:amountType" nillable="true" minOccurs="0"/>
  </sequence>
</complexType>

element awardContractMarketingDataType/feePaidForUseOfService
diagram
namespace https://www.fpds.gov/FPDS
type FPDS:amountType
facets
minInclusive 0
totalDigits 15
fractionDigits 4
source
<element name="feePaidForUseOfService" type="FPDS:amountType" nillable="true" minOccurs="0"/>

complexType awardDollarValuesType
diagram
namespace https://www.fpds.gov/FPDS
children obligatedAmount baseAndExercisedOptionsValue baseAndAllOptionsValue
used by
element awardType/dollarValues
source
<complexType name="awardDollarValuesType">
  <sequence>
    <element name="obligatedAmount" type="FPDS:amountType" nillable="true" minOccurs="0"/>
    <element name="baseAndExercisedOptionsValue" type="FPDS:amountType" nillable="true" minOccurs="0"/>
    <element name="baseAndAllOptionsValue" type="FPDS:amountType" nillable="true" minOccurs="0"/>
    <!-- ultimateContractValue in RFP -->
    <!-- currentContractValue in RFP -->
  </sequence>
</complexType>

element awardDollarValuesType/obligatedAmount
diagram
namespace https://www.fpds.gov/FPDS
type FPDS:amountType
facets
minInclusive 0
totalDigits 15
fractionDigits 4
source
<element name="obligatedAmount" type="FPDS:amountType" nillable="true" minOccurs="0"/>

element awardDollarValuesType/baseAndExercisedOptionsValue
diagram
namespace https://www.fpds.gov/FPDS
type FPDS:amountType
facets
minInclusive 0
totalDigits 15
fractionDigits 4
source
<element name="baseAndExercisedOptionsValue" type="FPDS:amountType" nillable="true" minOccurs="0"/>

element awardDollarValuesType/baseAndAllOptionsValue
diagram
namespace https://www.fpds.gov/FPDS
type FPDS:amountType
facets
minInclusive 0
totalDigits 15
fractionDigits 4
source
<element name="baseAndAllOptionsValue" type="FPDS:amountType" nillable="true" minOccurs="0"/>

complexType awardIDType
diagram
namespace https://www.fpds.gov/FPDS
children awardID referencedIDVID
used by
elements awardType/contractID awardSummaryType/contractID
source
<complexType name="awardIDType">
  <sequence>
    <element name="awardID" type="FPDS:awardContractIDType"/>
    <element name="referencedIDVID" type="FPDS:referencedIDVIDType" nillable="true" minOccurs="0">
      <annotation>
        <documentation>Referenced PIID</documentation>
      </annotation>
    </element>
    <!-- <element name="transNumber" type="FPDS:modNumberType"/> doubt -->
  </sequence>
</complexType>

element awardIDType/awardID
diagram
namespace https://www.fpds.gov/FPDS
type FPDS:awardContractIDType
children agencyID PIID modNumber transactionNumber
source
<element name="awardID" type="FPDS:awardContractIDType"/>

element awardIDType/referencedIDVID
diagram
namespace https://www.fpds.gov/FPDS
type FPDS:referencedIDVIDType
children agencyID PIID modNumber
annotation
documentation 
Referenced PIID
source
<element name="referencedIDVID" type="FPDS:referencedIDVIDType" nillable="true" minOccurs="0">
  <annotation>
    <documentation>Referenced PIID</documentation>
  </annotation>
</element>

complexType awardLegislativeMandatesType
diagram
namespace https://www.fpds.gov/FPDS
type extension of FPDS:legislativeMandatesType
children WalshHealyAct serviceContractAct DavisBaconAct ClingerCohenAct
used by
element awardType/legislativeMandates
source
<complexType name="awardLegislativeMandatesType">
  <complexContent>
    <extension base="FPDS:legislativeMandatesType">
      <sequence>
        <element name="ClingerCohenAct" type="boolean" minOccurs="0"/>
      </sequence>
    </extension>
  </complexContent>
</complexType>

element awardLegislativeMandatesType/ClingerCohenAct
diagram
namespace https://www.fpds.gov/FPDS
type boolean
source
<element name="ClingerCohenAct" type="boolean" minOccurs="0"/>

complexType awardPlaceOfPerformanceType
diagram
namespace https://www.fpds.gov/FPDS
children principalPlaceOfPerformance placeOfPerformanceCongressionalDistrict
used by
element awardType/placeOfPerformance
source
<complexType name="awardPlaceOfPerformanceType">
  <sequence>
    <element name="principalPlaceOfPerformance" type="FPDS:placeCodeType" nillable="true" minOccurs="0"/>
    <element name="placeOfPerformanceCongressionalDistrict" type="FPDS:congressionalDistrictType" nillable="true" minOccurs="0"/>
  </sequence>
</complexType>

element awardPlaceOfPerformanceType/principalPlaceOfPerformance
diagram
namespace https://www.fpds.gov/FPDS
type FPDS:placeCodeType
children locationCode stateCode countryCode
source
<element name="principalPlaceOfPerformance" type="FPDS:placeCodeType" nillable="true" minOccurs="0"/>

element awardPlaceOfPerformanceType/placeOfPerformanceCongressionalDistrict
diagram
namespace https://www.fpds.gov/FPDS
type FPDS:congressionalDistrictType
facets
maxLength 6
source
<element name="placeOfPerformanceCongressionalDistrict" type="FPDS:congressionalDistrictType" nillable="true" minOccurs="0"/>

complexType awardPreferenceProgramsType
diagram
namespace https://www.fpds.gov/FPDS
type extension of FPDS:preferenceProgramsType
children subcontractPlan reasonNotAwardedToSmallDisadvantagedBusiness reasonNotAwardedToSmallBusiness
used by
element awardType/preferencePrograms
source
<complexType name="awardPreferenceProgramsType">
  <complexContent>
    <extension base="FPDS:preferenceProgramsType">
      <sequence>
        <element name="reasonNotAwardedToSmallDisadvantagedBusiness" type="FPDS:reasonNotAwardedType" nillable="true" minOccurs="0"/>
        <element name="reasonNotAwardedToSmallBusiness" type="FPDS:reasonNotAwardedType" nillable="true" minOccurs="0"/>
      </sequence>
    </extension>
  </complexContent>
</complexType>

element awardPreferenceProgramsType/reasonNotAwardedToSmallDisadvantagedBusiness
diagram
namespace https://www.fpds.gov/FPDS
type FPDS:reasonNotAwardedType
facets
maxLength 1
source
<element name="reasonNotAwardedToSmallDisadvantagedBusiness" type="FPDS:reasonNotAwardedType" nillable="true" minOccurs="0"/>

element awardPreferenceProgramsType/reasonNotAwardedToSmallBusiness
diagram
namespace https://www.fpds.gov/FPDS
type FPDS:reasonNotAwardedType
facets
maxLength 1
source
<element name="reasonNotAwardedToSmallBusiness" type="FPDS:reasonNotAwardedType" nillable="true" minOccurs="0"/>

complexType awardProductOrServiceInformationType
diagram
namespace https://www.fpds.gov/FPDS
type extension of FPDS:productOrServiceInformationType
children productOrServiceCode contractBundling claimantProgramCode principalNAICSCode recoveredMaterialClauses systemEquipmentCode informationTechnologyCommercialItemCategory useOfEPADesignatedProducts countryOfOrigin placeOfManufacture
used by
element awardType/productOrServiceInformation
source
<complexType name="awardProductOrServiceInformationType">
  <complexContent>
    <extension base="FPDS:productOrServiceInformationType">
      <sequence>
        <element name="systemEquipmentCode" type="FPDS:systemEquipmentCodeType" nillable="true" minOccurs="0"/>
        <element name="informationTechnologyCommercialItemCategory" type="FPDS:infoTechCategoryType" nillable="true" minOccurs="0"/>
        <element name="useOfEPADesignatedProducts" type="FPDS:EPADesignationType" nillable="true" minOccurs="0"/>
        <element name="countryOfOrigin" type="FPDS:countryShortCodeType" nillable="true" minOccurs="0"/>
        <element name="placeOfManufacture" type="FPDS:placeOfManufactureType" nillable="true" minOccurs="0"/>
        <!-- check the type for country of origin -->
        <!-- Data Dict. will be changed remove following element
                    <element name="bundledRequirement" type="boolean" minOccurs="0"/>
                    -->
      </sequence>
    </extension>
  </complexContent>
</complexType>

element awardProductOrServiceInformationType/systemEquipmentCode
diagram
namespace https://www.fpds.gov/FPDS
type FPDS:systemEquipmentCodeType
facets
maxLength 4
source
<element name="systemEquipmentCode" type="FPDS:systemEquipmentCodeType" nillable="true" minOccurs="0"/>

element awardProductOrServiceInformationType/informationTechnologyCommercialItemCategory
diagram
namespace https://www.fpds.gov/FPDS
type FPDS:infoTechCategoryType
facets
maxLength 1
source
<element name="informationTechnologyCommercialItemCategory" type="FPDS:infoTechCategoryType" nillable="true" minOccurs="0"/>

element awardProductOrServiceInformationType/useOfEPADesignatedProducts
diagram
namespace https://www.fpds.gov/FPDS
type FPDS:EPADesignationType
facets
maxLength 1
source
<element name="useOfEPADesignatedProducts" type="FPDS:EPADesignationType" nillable="true" minOccurs="0"/>

element awardProductOrServiceInformationType/countryOfOrigin
diagram
namespace https://www.fpds.gov/FPDS
type FPDS:countryShortCodeType
facets
maxLength 2
source
<element name="countryOfOrigin" type="FPDS:countryShortCodeType" nillable="true" minOccurs="0"/>

element awardProductOrServiceInformationType/placeOfManufacture
diagram
namespace https://www.fpds.gov/FPDS
type FPDS:placeOfManufactureType
facets
maxLength 1
source
<element name="placeOfManufacture" type="FPDS:placeOfManufactureType" nillable="true" minOccurs="0"/>

complexType awardPurchaserInformationType
diagram
namespace https://www.fpds.gov/FPDS
type extension of FPDS:purchaserInformationType
children contractingOfficeAgencyID contractingOfficeID fundingRequestingAgencyID fundingRequestingOfficeID purchaseReason fundedByForeignEntity
used by
element awardType/purchaserInformation
source
<complexType name="awardPurchaserInformationType">
  <complexContent>
    <extension base="FPDS:purchaserInformationType">
      <sequence>
        <element name="fundingRequestingAgencyID" type="FPDS:agencyIDType" nillable="true" minOccurs="0"/>
        <element name="fundingRequestingOfficeID" type="FPDS:officeIDType" nillable="true" minOccurs="0"/>
        <element name="purchaseReason" type="FPDS:purchaseReasonType" nillable="true" minOccurs="0"/>
        <element name="fundedByForeignEntity" type="boolean" minOccurs="0"/>
      </sequence>
    </extension>
  </complexContent>
</complexType>

element awardPurchaserInformationType/fundingRequestingAgencyID
diagram
namespace https://www.fpds.gov/FPDS
type FPDS:agencyIDType
facets
maxLength 4
source
<element name="fundingRequestingAgencyID" type="FPDS:agencyIDType" nillable="true" minOccurs="0"/>

element awardPurchaserInformationType/fundingRequestingOfficeID
diagram
namespace https://www.fpds.gov/FPDS
type FPDS:officeIDType
facets
maxLength 6
source
<element name="fundingRequestingOfficeID" type="FPDS:officeIDType" nillable="true" minOccurs="0"/>

element awardPurchaserInformationType/purchaseReason
diagram
namespace https://www.fpds.gov/FPDS
type FPDS:purchaseReasonType
facets
maxLength 1
source
<element name="purchaseReason" type="FPDS:purchaseReasonType" nillable="true" minOccurs="0"/>

element awardPurchaserInformationType/fundedByForeignEntity
diagram
namespace https://www.fpds.gov/FPDS
type boolean
source
<element name="fundedByForeignEntity" type="boolean" minOccurs="0"/>

complexType awardRelevantContractDatesType
diagram
namespace https://www.fpds.gov/FPDS
type extension of FPDS:relevantContractDatesType
children signedDate effectiveDate currentCompletionDate ultimateCompletionDate
used by
element awardType/relevantContractDates
source
<complexType name="awardRelevantContractDatesType">
  <complexContent>
    <extension base="FPDS:relevantContractDatesType">
      <sequence>
        <element name="currentCompletionDate" type="FPDS:FPDSDateType" nillable="true" minOccurs="0"/>
        <element name="ultimateCompletionDate" type="FPDS:FPDSDateType" nillable="true" minOccurs="0"/>
      </sequence>
    </extension>
  </complexContent>
</complexType>

element awardRelevantContractDatesType/currentCompletionDate
diagram
namespace https://www.fpds.gov/FPDS
type FPDS:FPDSDateType
facets
whiteSpace preserve
pattern [0-9]{4}(-[0-9]{2})(-[0-9]{2}) ([0-9]{2})(:[0-9]{2})(:[0-9]{2})
source
<element name="currentCompletionDate" type="FPDS:FPDSDateType" nillable="true" minOccurs="0"/>

element awardRelevantContractDatesType/ultimateCompletionDate
diagram
namespace https://www.fpds.gov/FPDS
type FPDS:FPDSDateType
facets
whiteSpace preserve
pattern [0-9]{4}(-[0-9]{2})(-[0-9]{2}) ([0-9]{2})(:[0-9]{2})(:[0-9]{2})
source
<element name="ultimateCompletionDate" type="FPDS:FPDSDateType" nillable="true" minOccurs="0"/>

complexType awardSearchCriteriaType
diagram
namespace https://www.fpds.gov/FPDS
type extension of FPDS:contractSearchCriteriaType
children agencyID PIID referencedPIID userID agencyName officeName status vendorName NAICSCode signedDateFrom signedDateTo baseAndAllOptionsValueFrom baseAndAllOptionsValueTo startRow numberOfRows obligatedAmountFrom obligatedAmountTo
used by
element awardSearchCriteria
source
<complexType name="awardSearchCriteriaType">
  <complexContent>
    <extension base="FPDS:contractSearchCriteriaType">
      <sequence>
        <element name="obligatedAmountFrom" type="FPDS:amountType" minOccurs="0"/>
        <element name="obligatedAmountTo" type="FPDS:amountType" minOccurs="0"/>
      </sequence>
    </extension>
  </complexContent>
</complexType>

element awardSearchCriteriaType/obligatedAmountFrom
diagram
namespace https://www.fpds.gov/FPDS
type FPDS:amountType
facets
minInclusive 0
totalDigits 15
fractionDigits 4
source
<element name="obligatedAmountFrom" type="FPDS:amountType" minOccurs="0"/>

element awardSearchCriteriaType/obligatedAmountTo
diagram
namespace https://www.fpds.gov/FPDS
type FPDS:amountType
facets
minInclusive 0
totalDigits 15
fractionDigits 4
source
<element name="obligatedAmountTo" type="FPDS:amountType" minOccurs="0"/>

complexType awardSummaryType
diagram
namespace https://www.fpds.gov/FPDS
children contractID agencyName officeName vendorName NAICSCode signedDate baseAndAllOptionsValue obligatedAmount transactionInformation
used by
element listOfAwardSummariesType/awardSummary
source
<complexType name="awardSummaryType">
  <sequence>
    <element name="contractID" type="FPDS:awardIDType"/>
    <element name="agencyName" type="FPDS:agencyNameType" nillable="true" minOccurs="0"/>
    <element name="officeName" type="FPDS:unitNameType" nillable="true" minOccurs="0"/>
    <element name="vendorName" type="FPDS:vendorNameType" nillable="true" minOccurs="0"/>
    <element name="NAICSCode" type="FPDS:NAICSCodeType" nillable="true" minOccurs="0"/>
    <element name="signedDate" type="FPDS:FPDSDateType" nillable="true" minOccurs="0"/>
    <element name="baseAndAllOptionsValue" type="FPDS:amountType" minOccurs="0"/>
    <element name="obligatedAmount" type="FPDS:amountType" minOccurs="0"/>
    <element name="transactionInformation" type="FPDS:transactionInformationType" minOccurs="0"/>
  </sequence>
</complexType>

element awardSummaryType/contractID
diagram
namespace https://www.fpds.gov/FPDS
type FPDS:awardIDType
children awardID referencedIDVID
source
<element name="contractID" type="FPDS:awardIDType"/>

element awardSummaryType/agencyName
diagram
namespace https://www.fpds.gov/FPDS
type FPDS:agencyNameType
facets
maxLength 100
source
<element name="agencyName" type="FPDS:agencyNameType" nillable="true" minOccurs="0"/>

element awardSummaryType/officeName
diagram
namespace https://www.fpds.gov/FPDS
type FPDS:unitNameType
facets
maxLength 35
source
<element name="officeName" type="FPDS:unitNameType" nillable="true" minOccurs="0"/>

element awardSummaryType/vendorName
diagram
namespace https://www.fpds.gov/FPDS
type FPDS:vendorNameType
facets
maxLength 80
source
<element name="vendorName" type="FPDS:vendorNameType" nillable="true" minOccurs="0"/>

element awardSummaryType/NAICSCode
diagram
namespace https://www.fpds.gov/FPDS
type FPDS:NAICSCodeType
facets
maxLength 6
source
<element name="NAICSCode" type="FPDS:NAICSCodeType" nillable="true" minOccurs="0"/>

element awardSummaryType/signedDate
diagram
namespace https://www.fpds.gov/FPDS
type FPDS:FPDSDateType
facets
whiteSpace preserve
pattern [0-9]{4}(-[0-9]{2})(-[0-9]{2}) ([0-9]{2})(:[0-9]{2})(:[0-9]{2})
source
<element name="signedDate" type="FPDS:FPDSDateType" nillable="true" minOccurs="0"/>

element awardSummaryType/baseAndAllOptionsValue
diagram
namespace https://www.fpds.gov/FPDS
type FPDS:amountType
facets
minInclusive 0
totalDigits 15
fractionDigits 4
source
<element name="baseAndAllOptionsValue" type="FPDS:amountType" minOccurs="0"/>

element awardSummaryType/obligatedAmount
diagram
namespace https://www.fpds.gov/FPDS
type FPDS:amountType
facets
minInclusive 0
totalDigits 15
fractionDigits 4
source
<element name="obligatedAmount" type="FPDS:amountType" minOccurs="0"/>

element awardSummaryType/transactionInformation
diagram
namespace https://www.fpds.gov/FPDS
type FPDS:transactionInformationType
children createdBy createdDate lastModifiedBy lastModifiedDate status
source
<element name="transactionInformation" type="FPDS:transactionInformationType" minOccurs="0"/>

complexType awardType
diagram
namespace https://www.fpds.gov/FPDS
children contractID relevantContractDates dollarValues purchaserInformation contractMarketingData contractData legislativeMandates productOrServiceInformation vendor placeOfPerformance competition preferencePrograms transactionInformation agencySpecificAwardElements
used by
elements award listOfAwardsType/award
source
<complexType name="awardType">
  <sequence>
    <element name="contractID" type="FPDS:awardIDType" nillable="true"/>
    <element name="relevantContractDates" type="FPDS:awardRelevantContractDatesType" nillable="true" minOccurs="0"/>
    <element name="dollarValues" type="FPDS:awardDollarValuesType" nillable="true" minOccurs="0"/>
    <element name="purchaserInformation" type="FPDS:awardPurchaserInformationType" nillable="true" minOccurs="0"/>
    <element name="contractMarketingData" type="FPDS:awardContractMarketingDataType" nillable="true" minOccurs="0"/>
    <element name="contractData" type="FPDS:awardContractDataType" nillable="true" minOccurs="0"/>
    <element name="legislativeMandates" type="FPDS:awardLegislativeMandatesType" nillable="true" minOccurs="0"/>
    <element name="productOrServiceInformation" type="FPDS:awardProductOrServiceInformationType" nillable="true" minOccurs="0"/>
    <element name="vendor" type="FPDS:contractVendorType" nillable="true" minOccurs="0"/>
    <element name="placeOfPerformance" type="FPDS:awardPlaceOfPerformanceType" nillable="true" minOccurs="0"/>
    <element name="competition" type="FPDS:awardCompetitionType" nillable="true" minOccurs="0"/>
    <element name="preferencePrograms" type="FPDS:awardPreferenceProgramsType" nillable="true" minOccurs="0"/>
    <element name="transactionInformation" type="FPDS:transactionInformationType" nillable="true" minOccurs="0"/>
    <element name="agencySpecificAwardElements" type="FPDS:agencySpecificAwardElementsType" nillable="true" minOccurs="0"/>
  </sequence>
</complexType>

element awardType/contractID
diagram
namespace https://www.fpds.gov/FPDS
type FPDS:awardIDType
children awardID referencedIDVID
source
<element name="contractID" type="FPDS:awardIDType" nillable="true"/>

element awardType/relevantContractDates
diagram
namespace https://www.fpds.gov/FPDS
type FPDS:awardRelevantContractDatesType
children signedDate effectiveDate currentCompletionDate ultimateCompletionDate
source
<element name="relevantContractDates" type="FPDS:awardRelevantContractDatesType" nillable="true" minOccurs="0"/>

element awardType/dollarValues
diagram
namespace https://www.fpds.gov/FPDS
type FPDS:awardDollarValuesType
children obligatedAmount baseAndExercisedOptionsValue baseAndAllOptionsValue
source
<element name="dollarValues" type="FPDS:awardDollarValuesType" nillable="true" minOccurs="0"/>

element awardType/purchaserInformation
diagram
namespace https://www.fpds.gov/FPDS
type FPDS:awardPurchaserInformationType
children contractingOfficeAgencyID contractingOfficeID fundingRequestingAgencyID fundingRequestingOfficeID purchaseReason fundedByForeignEntity
source
<element name="purchaserInformation" type="FPDS:awardPurchaserInformationType" nillable="true" minOccurs="0"/>

element awardType/contractMarketingData
diagram
namespace https://www.fpds.gov/FPDS
type FPDS:awardContractMarketingDataType
children feePaidForUseOfService
source
<element name="contractMarketingData" type="FPDS:awardContractMarketingDataType" nillable="true" minOccurs="0"/>

element awardType/contractData
diagram
namespace https://www.fpds.gov/FPDS
type FPDS:awardContractDataType
children contractActionType typeOfContractPricing reasonForModification majorProgramCode costOrPricingData solicitationID costAccountingStandardsClause descriptionOfContractRequirement GFE-GFP seaTransportation letterContract multiYearContract performanceBasedServiceContract contingencyHumanitarianPeacekeepingOperation contractFinancing purchaseCardAsPaymentMethod
source
<element name="contractData" type="FPDS:awardContractDataType" nillable="true" minOccurs="0"/>

element awardType/legislativeMandates
diagram
namespace https://www.fpds.gov/FPDS
type FPDS:awardLegislativeMandatesType
children WalshHealyAct serviceContractAct DavisBaconAct ClingerCohenAct
source
<element name="legislativeMandates" type="FPDS:awardLegislativeMandatesType" nillable="true" minOccurs="0"/>

element awardType/productOrServiceInformation
diagram
namespace https://www.fpds.gov/FPDS
type FPDS:awardProductOrServiceInformationType
children productOrServiceCode contractBundling claimantProgramCode principalNAICSCode recoveredMaterialClauses systemEquipmentCode informationTechnologyCommercialItemCategory useOfEPADesignatedProducts countryOfOrigin placeOfManufacture
source
<element name="productOrServiceInformation" type="FPDS:awardProductOrServiceInformationType" nillable="true" minOccurs="0"/>

element awardType/vendor
diagram
namespace https://www.fpds.gov/FPDS
type FPDS:contractVendorType
children vendorHeader vendorSocioEconomicIndicators vendorLocation contractorName contractingOfficerBusinessSizeDetermination
source
<element name="vendor" type="FPDS:contractVendorType" nillable="true" minOccurs="0"/>

element awardType/placeOfPerformance
diagram
namespace https://www.fpds.gov/FPDS
type FPDS:awardPlaceOfPerformanceType
children principalPlaceOfPerformance placeOfPerformanceCongressionalDistrict
source
<element name="placeOfPerformance" type="FPDS:awardPlaceOfPerformanceType" nillable="true" minOccurs="0"/>

element awardType/competition
diagram
namespace https://www.fpds.gov/FPDS
type FPDS:awardCompetitionType
children extentCompeted competitiveProcedures reasonNotCompeted numberOfOffersReceived commercialItemAcquisitionProcedures commercialItemTestProgram smallBusinessCompetitivenessDemonstrationProgram preAwardSynopsisRequirement synopsisWaiverException alternativeAdvertising A76Action priceEvaluationPercentDifference
source
<element name="competition" type="FPDS:awardCompetitionType" nillable="true" minOccurs="0"/>

element awardType/preferencePrograms
diagram
namespace https://www.fpds.gov/FPDS
type FPDS:awardPreferenceProgramsType
children subcontractPlan reasonNotAwardedToSmallDisadvantagedBusiness reasonNotAwardedToSmallBusiness
source
<element name="preferencePrograms" type="FPDS:awardPreferenceProgramsType" nillable="true" minOccurs="0"/>

element awardType/transactionInformation
diagram
namespace https://www.fpds.gov/FPDS
type FPDS:transactionInformationType
children createdBy createdDate lastModifiedBy lastModifiedDate status
source
<element name="transactionInformation" type="FPDS:transactionInformationType" nillable="true" minOccurs="0"/>

element awardType/agencySpecificAwardElements
diagram
namespace https://www.fpds.gov/FPDS
type FPDS:agencySpecificAwardElementsType
children agencyID DOISpecificAwardElements
source
<element name="agencySpecificAwardElements" type="FPDS:agencySpecificAwardElementsType" nillable="true" minOccurs="0"/>

complexType listOfAwardsType
diagram
namespace https://www.fpds.gov/FPDS
type extension of FPDS:listOfSearchResults
children count award
used by
element listOfAwards
source
<complexType name="listOfAwardsType">
  <complexContent>
    <extension base="FPDS:listOfSearchResults">
      <sequence>
        <element name="award" type="FPDS:awardType" minOccurs="0" maxOccurs="unbounded"/>
      </sequence>
    </extension>
  </complexContent>
</complexType>

element listOfAwardsType/award
diagram
namespace https://www.fpds.gov/FPDS
type FPDS:awardType
children contractID relevantContractDates dollarValues purchaserInformation contractMarketingData contractData legislativeMandates productOrServiceInformation vendor placeOfPerformance competition preferencePrograms transactionInformation agencySpecificAwardElements
source
<element name="award" type="FPDS:awardType" minOccurs="0" maxOccurs="unbounded"/>

complexType listOfAwardSummariesType
diagram
namespace https://www.fpds.gov/FPDS
type extension of FPDS:listOfSearchResults
children count awardSummary
used by
element listOfAwardSummaries
source
<complexType name="listOfAwardSummariesType">
  <complexContent>
    <extension base="FPDS:listOfSearchResults">
      <sequence>
        <element name="awardSummary" type="FPDS:awardSummaryType" minOccurs="0" maxOccurs="unbounded"/>
      </sequence>
    </extension>
  </complexContent>
</complexType>

element listOfAwardSummariesType/awardSummary
diagram
namespace https://www.fpds.gov/FPDS
type FPDS:awardSummaryType
children contractID agencyName officeName vendorName NAICSCode signedDate baseAndAllOptionsValue obligatedAmount transactionInformation
source
<element name="awardSummary" type="FPDS:awardSummaryType" minOccurs="0" maxOccurs="unbounded"/>

simpleType transactionNumberType
namespace https://www.fpds.gov/FPDS
type restriction of int
used by
element awardContractIDType/transactionNumber
facets
maxInclusive 999
source
<simpleType name="transactionNumberType">
  <restriction base="int">
    <maxInclusive value="999"/>
  </restriction>
</simpleType>

element FPDS:listOfContractSummaries
diagram
namespace https://www.fpds.gov/FPDS
type FPDS:listOfContractSummariesType
children count contractSummary
source
<element name="listOfContractSummaries" type="FPDS:listOfContractSummariesType"/>

complexType FPDS:competitionType
diagram
namespace https://www.fpds.gov/FPDS
children extentCompeted competitiveProcedures reasonNotCompeted numberOfOffersReceived commercialItemAcquisitionProcedures commercialItemTestProgram smallBusinessCompetitivenessDemonstrationProgram
used by
complexType awardCompetitionType
source
<complexType name="competitionType">
  <sequence>
    <element name="extentCompeted" type="FPDS:extentCompetedType" nillable="true" minOccurs="0"/>
    <element name="competitiveProcedures" type="FPDS:competitiveProceduresType" nillable="true" minOccurs="0"/>
    <element name="reasonNotCompeted" type="FPDS:reasonNotCompetedType" nillable="true" minOccurs="0"/>
    <element name="numberOfOffersReceived" type="FPDS:numberOfOffersReceivedType" nillable="true" minOccurs="0"/>
    <element name="commercialItemAcquisitionProcedures" type="boolean" minOccurs="0"/>
    <element name="commercialItemTestProgram" type="boolean" minOccurs="0"/>
    <element name="smallBusinessCompetitivenessDemonstrationProgram" type="boolean" minOccurs="0"/>
  </sequence>
</complexType>

element FPDS:competitionType/extentCompeted
diagram
namespace https://www.fpds.gov/FPDS
type FPDS:extentCompetedType
facets
maxLength 1
source
<element name="extentCompeted" type="FPDS:extentCompetedType" nillable="true" minOccurs="0"/>

element FPDS:competitionType/competitiveProcedures
diagram
namespace https://www.fpds.gov/FPDS
type FPDS:competitiveProceduresType
facets
maxLength 3
source
<element name="competitiveProcedures" type="FPDS:competitiveProceduresType" nillable="true" minOccurs="0"/>

element FPDS:competitionType/reasonNotCompeted
diagram
namespace https://www.fpds.gov/FPDS
type FPDS:reasonNotCompetedType
facets
maxLength 3
source
<element name="reasonNotCompeted" type="FPDS:reasonNotCompetedType" nillable="true" minOccurs="0"/>

element FPDS:competitionType/numberOfOffersReceived
diagram
namespace https://www.fpds.gov/FPDS
type FPDS:numberOfOffersReceivedType
facets
maxInclusive 999
source
<element name="numberOfOffersReceived" type="FPDS:numberOfOffersReceivedType" nillable="true" minOccurs="0"/>

element FPDS:competitionType/commercialItemAcquisitionProcedures
diagram
namespace https://www.fpds.gov/FPDS
type boolean
source
<element name="commercialItemAcquisitionProcedures" type="boolean" minOccurs="0"/>

element FPDS:competitionType/commercialItemTestProgram
diagram
namespace https://www.fpds.gov/FPDS
type boolean
source
<element name="commercialItemTestProgram" type="boolean" minOccurs="0"/>

element FPDS:competitionType/smallBusinessCompetitivenessDemonstrationProgram
diagram
namespace https://www.fpds.gov/FPDS
type boolean
source
<element name="smallBusinessCompetitivenessDemonstrationProgram" type="boolean" minOccurs="0"/>

complexType FPDS:contractDataType
diagram
namespace https://www.fpds.gov/FPDS
children contractActionType typeOfContractPricing reasonForModification majorProgramCode costOrPricingData solicitationID costAccountingStandardsClause descriptionOfContractRequirement GFE-GFP seaTransportation
used by
complexType awardContractDataType
source
<complexType name="contractDataType">
  <sequence>
    <element name="contractActionType" type="FPDS:contractActionTypeType"/>
    <element name="typeOfContractPricing" type="FPDS:typeOfContractType" nillable="true" minOccurs="0"/>
    <element name="reasonForModification" type="FPDS:reasonForModificationType" nillable="true" minOccurs="0"/>
    <element name="majorProgramCode" type="FPDS:majorProgramCodeType" nillable="true" minOccurs="0"/>
    <element name="costOrPricingData" type="FPDS:pricingDataType" nillable="true" minOccurs="0"/>
    <element name="solicitationID" type="string" nillable="true" minOccurs="0"/>
    <element name="costAccountingStandardsClause" type="boolean" minOccurs="0"/>
    <element name="descriptionOfContractRequirement" type="FPDS:contractDescriptionType" nillable="true" minOccurs="0"/>
    <element name="GFE-GFP" type="boolean" minOccurs="0"/>
    <element name="seaTransportation" type="FPDS:seaTransportationType" nillable="true" minOccurs="0"/>
  </sequence>
</complexType>

element FPDS:contractDataType/contractActionType
diagram
namespace https://www.fpds.gov/FPDS
type FPDS:contractActionTypeType
facets
maxLength 1
enumeration A
enumeration B
enumeration C
enumeration D
enumeration E
enumeration F
source
<element name="contractActionType" type="FPDS:contractActionTypeType"/>

element FPDS:contractDataType/typeOfContractPricing
diagram
namespace https://www.fpds.gov/FPDS
type FPDS:typeOfContractType
facets
maxLength 1
source
<element name="typeOfContractPricing" type="FPDS:typeOfContractType" nillable="true" minOccurs="0"/>

element FPDS:contractDataType/reasonForModification
diagram
namespace https://www.fpds.gov/FPDS
type FPDS:reasonForModificationType
facets
maxLength 1
source
<element name="reasonForModification" type="FPDS:reasonForModificationType" nillable="true" minOccurs="0"/>

element FPDS:contractDataType/majorProgramCode
diagram
namespace https://www.fpds.gov/FPDS
type FPDS:majorProgramCodeType
facets
maxLength 100
source
<element name="majorProgramCode" type="FPDS:majorProgramCodeType" nillable="true" minOccurs="0"/>

element FPDS:contractDataType/costOrPricingData
diagram
namespace https://www.fpds.gov/FPDS
type FPDS:pricingDataType
facets
maxLength 1
source
<element name="costOrPricingData" type="FPDS:pricingDataType" nillable="true" minOccurs="0"/>

element FPDS:contractDataType/solicitationID
diagram
namespace https://www.fpds.gov/FPDS
type string
source
<element name="solicitationID" type="string" nillable="true" minOccurs="0"/>

element FPDS:contractDataType/costAccountingStandardsClause
diagram
namespace https://www.fpds.gov/FPDS
type boolean
source
<element name="costAccountingStandardsClause" type="boolean" minOccurs="0"/>

element FPDS:contractDataType/descriptionOfContractRequirement
diagram
namespace https://www.fpds.gov/FPDS
type FPDS:contractDescriptionType
facets
maxLength 1000
source
<element name="descriptionOfContractRequirement" type="FPDS:contractDescriptionType" nillable="true" minOccurs="0"/>

element FPDS:contractDataType/GFE-GFP
diagram
namespace https://www.fpds.gov/FPDS
type boolean
source
<element name="GFE-GFP" type="boolean" minOccurs="0"/>

element FPDS:contractDataType/seaTransportation
diagram
namespace https://www.fpds.gov/FPDS
type FPDS:seaTransportationType
facets
maxLength 1
source
<element name="seaTransportation" type="FPDS:seaTransportationType" nillable="true" minOccurs="0"/>

complexType FPDS:contractIDType
diagram
namespace https://www.fpds.gov/FPDS
children agencyID PIID modNumber
used by
element FPDS:contractSummaryType/contractID
complexType awardContractIDType
source
<complexType name="contractIDType">
  <sequence>
    <element name="agencyID" type="FPDS:agencyIDType"/>
    <element name="PIID" type="FPDS:agencyContractIDType"/>
    <element name="modNumber" type="FPDS:modNumberType" default="0" minOccurs="0"/>
  </sequence>
</complexType>

element FPDS:contractIDType/agencyID
diagram
namespace https://www.fpds.gov/FPDS
type FPDS:agencyIDType
facets
maxLength 4
source
<element name="agencyID" type="FPDS:agencyIDType"/>

element FPDS:contractIDType/PIID
diagram
namespace https://www.fpds.gov/FPDS
type FPDS:agencyContractIDType
facets
maxLength 25
source
<element name="PIID" type="FPDS:agencyContractIDType"/>

element FPDS:contractIDType/modNumber
diagram
namespace https://www.fpds.gov/FPDS
type FPDS:modNumberType
facets
maxLength 25
source
<element name="modNumber" type="FPDS:modNumberType" default="0" minOccurs="0"/>

complexType FPDS:contractSearchCriteriaType
diagram
namespace https://www.fpds.gov/FPDS
children agencyID PIID referencedPIID userID agencyName officeName status vendorName NAICSCode signedDateFrom signedDateTo baseAndAllOptionsValueFrom baseAndAllOptionsValueTo startRow numberOfRows
used by
complexType awardSearchCriteriaType
source
<complexType name="contractSearchCriteriaType">
  <sequence>
    <element name="agencyID" type="FPDS:agencyIDType" nillable="true" minOccurs="0"/>
    <element name="PIID" type="FPDS:agencyContractIDType" nillable="true" minOccurs="0"/>
    <element name="referencedPIID" type="FPDS:agencyContractIDType" nillable="true" minOccurs="0"/>
    <element name="userID" type="FPDS:userIDType" nillable="true" minOccurs="0"/>
    <element name="agencyName" type="FPDS:agencyNameType" nillable="true" minOccurs="0"/>
    <element name="officeName" type="FPDS:unitNameType" nillable="true" minOccurs="0"/>
    <element name="status" type="FPDS:documentStatusType" nillable="true" minOccurs="0"/>
    <element name="vendorName" type="FPDS:vendorNameType" nillable="true" minOccurs="0"/>
    <element name="NAICSCode" type="FPDS:NAICSCodeType" nillable="true" minOccurs="0"/>
    <element name="signedDateFrom" type="FPDS:FPDSDateType" nillable="true" minOccurs="0"/>
    <element name="signedDateTo" type="FPDS:FPDSDateType" nillable="true" minOccurs="0"/>
    <element name="baseAndAllOptionsValueFrom" type="FPDS:amountType" minOccurs="0"/>
    <element name="baseAndAllOptionsValueTo" type="FPDS:amountType" minOccurs="0"/>
    <element name="startRow" type="integer" nillable="true" minOccurs="0"/>
    <element name="numberOfRows" type="integer" nillable="true" minOccurs="0"/>
  </sequence>
</complexType>

element FPDS:contractSearchCriteriaType/agencyID
diagram
namespace https://www.fpds.gov/FPDS
type FPDS:agencyIDType
facets
maxLength 4
source
<element name="agencyID" type="FPDS:agencyIDType" nillable="true" minOccurs="0"/>

element FPDS:contractSearchCriteriaType/PIID
diagram
namespace https://www.fpds.gov/FPDS
type FPDS:agencyContractIDType
facets
maxLength 25
source
<element name="PIID" type="FPDS:agencyContractIDType" nillable="true" minOccurs="0"/>

element FPDS:contractSearchCriteriaType/referencedPIID
diagram
namespace https://www.fpds.gov/FPDS
type FPDS:agencyContractIDType
facets
maxLength 25
source
<element name="referencedPIID" type="FPDS:agencyContractIDType" nillable="true" minOccurs="0"/>

element FPDS:contractSearchCriteriaType/userID
diagram
namespace https://www.fpds.gov/FPDS
type FPDS:userIDType
facets
maxLength 20
source
<element name="userID" type="FPDS:userIDType" nillable="true" minOccurs="0"/>

element FPDS:contractSearchCriteriaType/agencyName
diagram
namespace https://www.fpds.gov/FPDS
type FPDS:agencyNameType
facets
maxLength 100
source
<element name="agencyName" type="FPDS:agencyNameType" nillable="true" minOccurs="0"/>

element FPDS:contractSearchCriteriaType/officeName
diagram
namespace https://www.fpds.gov/FPDS
type FPDS:unitNameType
facets
maxLength 35
source
<element name="officeName" type="FPDS:unitNameType" nillable="true" minOccurs="0"/>

element FPDS:contractSearchCriteriaType/status
diagram
namespace https://www.fpds.gov/FPDS
type FPDS:documentStatusType
facets
maxLength 1
source
<element name="status" type="FPDS:documentStatusType" nillable="true" minOccurs="0"/>

element FPDS:contractSearchCriteriaType/vendorName
diagram
namespace https://www.fpds.gov/FPDS
type FPDS:vendorNameType
facets
maxLength 80
source
<element name="vendorName" type="FPDS:vendorNameType" nillable="true" minOccurs="0"/>

element FPDS:contractSearchCriteriaType/NAICSCode
diagram
namespace https://www.fpds.gov/FPDS
type FPDS:NAICSCodeType
facets
maxLength 6
source
<element name="NAICSCode" type="FPDS:NAICSCodeType" nillable="true" minOccurs="0"/>

element FPDS:contractSearchCriteriaType/signedDateFrom
diagram
namespace https://www.fpds.gov/FPDS
type FPDS:FPDSDateType
facets
whiteSpace preserve
pattern [0-9]{4}(-[0-9]{2})(-[0-9]{2}) ([0-9]{2})(:[0-9]{2})(:[0-9]{2})
source
<element name="signedDateFrom" type="FPDS:FPDSDateType" nillable="true" minOccurs="0"/>

element FPDS:contractSearchCriteriaType/signedDateTo
diagram
namespace https://www.fpds.gov/FPDS
type FPDS:FPDSDateType
facets
whiteSpace preserve
pattern [0-9]{4}(-[0-9]{2})(-[0-9]{2}) ([0-9]{2})(:[0-9]{2})(:[0-9]{2})
source
<element name="signedDateTo" type="FPDS:FPDSDateType" nillable="true" minOccurs="0"/>

element FPDS:contractSearchCriteriaType/baseAndAllOptionsValueFrom
diagram
namespace https://www.fpds.gov/FPDS
type FPDS:amountType
facets
minInclusive 0
totalDigits 15
fractionDigits 4
source
<element name="baseAndAllOptionsValueFrom" type="FPDS:amountType" minOccurs="0"/>

element FPDS:contractSearchCriteriaType/baseAndAllOptionsValueTo
diagram
namespace https://www.fpds.gov/FPDS
type FPDS:amountType
facets
minInclusive 0
totalDigits 15
fractionDigits 4
source
<element name="baseAndAllOptionsValueTo" type="FPDS:amountType" minOccurs="0"/>

element FPDS:contractSearchCriteriaType/startRow
diagram
namespace https://www.fpds.gov/FPDS
type integer
source
<element name="startRow" type="integer" nillable="true" minOccurs="0"/>

element FPDS:contractSearchCriteriaType/numberOfRows
diagram
namespace https://www.fpds.gov/FPDS
type integer
source
<element name="numberOfRows" type="integer" nillable="true" minOccurs="0"/>

complexType FPDS:contractSummaryType
diagram
namespace https://www.fpds.gov/FPDS
children contractType contractID referencedIDVID agencyName officeName vendorName NAICSCode signedDate baseAndAllOptionsValue transactionInformation
used by
element FPDS:listOfContractSummariesType/contractSummary
source
<complexType name="contractSummaryType">
  <sequence>
    <element name="contractType" type="FPDS:contractTypeType" nillable="true" minOccurs="0"/>
    <element name="contractID" type="FPDS:contractIDType" nillable="true" minOccurs="0"/>
    <element name="referencedIDVID" type="FPDS:referencedIDVIDType" nillable="true" minOccurs="0"/>
    <element name="agencyName" type="FPDS:agencyNameType" nillable="true" minOccurs="0"/>
    <element name="officeName" type="FPDS:unitNameType" nillable="true" minOccurs="0"/>
    <element name="vendorName" type="FPDS:vendorNameType" nillable="true" minOccurs="0"/>
    <element name="NAICSCode" type="FPDS:NAICSCodeType" nillable="true" minOccurs="0"/>
    <element name="signedDate" type="FPDS:FPDSDateType" nillable="true" minOccurs="0"/>
    <element name="baseAndAllOptionsValue" type="FPDS:amountType" minOccurs="0"/>
    <element name="transactionInformation" type="FPDS:transactionInformationType" minOccurs="0"/>
  </sequence>
</complexType>

element FPDS:contractSummaryType/contractType
diagram
namespace https://www.fpds.gov/FPDS
type FPDS:contractTypeType
facets
maxLength 35
source
<element name="contractType" type="FPDS:contractTypeType" nillable="true" minOccurs="0"/>

element FPDS:contractSummaryType/contractID
diagram
namespace https://www.fpds.gov/FPDS
type FPDS:contractIDType
children agencyID PIID modNumber
source
<element name="contractID" type="FPDS:contractIDType" nillable="true" minOccurs="0"/>

element FPDS:contractSummaryType/referencedIDVID
diagram
namespace https://www.fpds.gov/FPDS
type FPDS:referencedIDVIDType
children agencyID PIID modNumber
source
<element name="referencedIDVID" type="FPDS:referencedIDVIDType" nillable="true" minOccurs="0"/>

element FPDS:contractSummaryType/agencyName
diagram
namespace https://www.fpds.gov/FPDS
type FPDS:agencyNameType
facets
maxLength 100
source
<element name="agencyName" type="FPDS:agencyNameType" nillable="true" minOccurs="0"/>

element FPDS:contractSummaryType/officeName
diagram
namespace https://www.fpds.gov/FPDS
type FPDS:unitNameType
facets
maxLength 35
source
<element name="officeName" type="FPDS:unitNameType" nillable="true" minOccurs="0"/>

element FPDS:contractSummaryType/vendorName
diagram
namespace https://www.fpds.gov/FPDS
type FPDS:vendorNameType
facets
maxLength 80
source
<element name="vendorName" type="FPDS:vendorNameType" nillable="true" minOccurs="0"/>

element FPDS:contractSummaryType/NAICSCode
diagram
namespace https://www.fpds.gov/FPDS
type FPDS:NAICSCodeType
facets
maxLength 6
source
<element name="NAICSCode" type="FPDS:NAICSCodeType" nillable="true" minOccurs="0"/>

element FPDS:contractSummaryType/signedDate
diagram
namespace https://www.fpds.gov/FPDS
type FPDS:FPDSDateType
facets
whiteSpace preserve
pattern [0-9]{4}(-[0-9]{2})(-[0-9]{2}) ([0-9]{2})(:[0-9]{2})(:[0-9]{2})
source
<element name="signedDate" type="FPDS:FPDSDateType" nillable="true" minOccurs="0"/>

element FPDS:contractSummaryType/baseAndAllOptionsValue
diagram
namespace https://www.fpds.gov/FPDS
type FPDS:amountType
facets
minInclusive 0
totalDigits 15
fractionDigits 4
source
<element name="baseAndAllOptionsValue" type="FPDS:amountType" minOccurs="0"/>

element FPDS:contractSummaryType/transactionInformation
diagram
namespace https://www.fpds.gov/FPDS
type FPDS:transactionInformationType
children createdBy createdDate lastModifiedBy lastModifiedDate status
source
<element name="transactionInformation" type="FPDS:transactionInformationType" minOccurs="0"/>

complexType FPDS:contractVendorType
diagram
namespace https://www.fpds.gov/FPDS
type extension of FPDS:vendorInstanceType
children vendorHeader vendorSocioEconomicIndicators vendorLocation contractorName contractingOfficerBusinessSizeDetermination
used by
element awardType/vendor
source
<complexType name="contractVendorType">
  <complexContent>
    <extension base="FPDS:vendorInstanceType">
      <sequence>
        <element name="contractorName" type="FPDS:contractorNameType" nillable="true" minOccurs="0"/>
        <element name="contractingOfficerBusinessSizeDetermination" type="FPDS:contractingOfficerBusinessSizeDeterminationType" nillable="true" minOccurs="0"/>
      </sequence>
    </extension>
  </complexContent>
</complexType>

element FPDS:contractVendorType/contractorName
diagram
namespace https://www.fpds.gov/FPDS
type FPDS:contractorNameType
facets
maxLength 50
source
<element name="contractorName" type="FPDS:contractorNameType" nillable="true" minOccurs="0"/>

element FPDS:contractVendorType/contractingOfficerBusinessSizeDetermination
diagram
namespace https://www.fpds.gov/FPDS
type FPDS:contractingOfficerBusinessSizeDeterminationType
facets
maxLength 1
source
<element name="contractingOfficerBusinessSizeDetermination" type="FPDS:contractingOfficerBusinessSizeDeterminationType" nillable="true" minOccurs="0"/>

complexType FPDS:legislativeMandatesType
diagram
namespace https://www.fpds.gov/FPDS
children WalshHealyAct serviceContractAct DavisBaconAct
used by
complexType awardLegislativeMandatesType
source
<complexType name="legislativeMandatesType">
  <sequence>
    <element name="WalshHealyAct" type="boolean" minOccurs="0"/>
    <element name="serviceContractAct" type="boolean" minOccurs="0"/>
    <element name="DavisBaconAct" type="boolean" minOccurs="0"/>
  </sequence>
</complexType>

element FPDS:legislativeMandatesType/WalshHealyAct
diagram
namespace https://www.fpds.gov/FPDS
type boolean
source
<element name="WalshHealyAct" type="boolean" minOccurs="0"/>

element FPDS:legislativeMandatesType/serviceContractAct
diagram
namespace https://www.fpds.gov/FPDS
type boolean
source
<element name="serviceContractAct" type="boolean" minOccurs="0"/>

element FPDS:legislativeMandatesType/DavisBaconAct
diagram
namespace https://www.fpds.gov/FPDS
type boolean
source
<element name="DavisBaconAct" type="boolean" minOccurs="0"/>

complexType FPDS:listOfContractSummariesType
diagram
namespace https://www.fpds.gov/FPDS
type extension of FPDS:listOfSearchResults
children count contractSummary
used by
element FPDS:listOfContractSummaries
source
<complexType name="listOfContractSummariesType">
  <complexContent>
    <extension base="FPDS:listOfSearchResults">
      <sequence>
        <element name="contractSummary" type="FPDS:contractSummaryType" minOccurs="0" maxOccurs="unbounded"/>
      </sequence>
    </extension>
  </complexContent>
</complexType>

element FPDS:listOfContractSummariesType/contractSummary
diagram
namespace https://www.fpds.gov/FPDS
type FPDS:contractSummaryType
children contractType contractID referencedIDVID agencyName officeName vendorName NAICSCode signedDate baseAndAllOptionsValue transactionInformation
source
<element name="contractSummary" type="FPDS:contractSummaryType" minOccurs="0" maxOccurs="unbounded"/>

complexType FPDS:preferenceProgramsType
diagram
namespace https://www.fpds.gov/FPDS
children subcontractPlan
used by
complexType awardPreferenceProgramsType
source
<complexType name="preferenceProgramsType">
  <sequence>
    <element name="subcontractPlan" type="FPDS:subcontractPlanType" nillable="true" minOccurs="0"/>
  </sequence>
</complexType>

element FPDS:preferenceProgramsType/subcontractPlan
diagram
namespace https://www.fpds.gov/FPDS
type FPDS:subcontractPlanType
facets
maxLength 1
source
<element name="subcontractPlan" type="FPDS:subcontractPlanType" nillable="true" minOccurs="0"/>

complexType FPDS:productOrServiceInformationType
diagram
namespace https://www.fpds.gov/FPDS
children productOrServiceCode contractBundling claimantProgramCode principalNAICSCode recoveredMaterialClauses
used by
complexType awardProductOrServiceInformationType
source
<complexType name="productOrServiceInformationType">
  <sequence>
    <element name="productOrServiceCode" type="FPDS:PSCCodeType" nillable="true" minOccurs="0"/>
    <element name="contractBundling" type="FPDS:contractBundlingType" nillable="true" minOccurs="0"/>
    <element name="claimantProgramCode" type="FPDS:claimantProgramCodeType" nillable="true" minOccurs="0"/>
    <element name="principalNAICSCode" type="FPDS:NAICSCodeType" nillable="true" minOccurs="0"/>
    <element name="recoveredMaterialClauses" type="FPDS:recoveredMaterialClausesType" nillable="true" minOccurs="0"/>
  </sequence>
</complexType>

element FPDS:productOrServiceInformationType/productOrServiceCode
diagram
namespace https://www.fpds.gov/FPDS
type FPDS:PSCCodeType
facets
maxLength 20
source
<element name="productOrServiceCode" type="FPDS:PSCCodeType" nillable="true" minOccurs="0"/>

element FPDS:productOrServiceInformationType/contractBundling
diagram
namespace https://www.fpds.gov/FPDS
type FPDS:contractBundlingType
facets
maxLength 1
source
<element name="contractBundling" type="FPDS:contractBundlingType" nillable="true" minOccurs="0"/>

element FPDS:productOrServiceInformationType/claimantProgramCode
diagram
namespace https://www.fpds.gov/FPDS
type FPDS:claimantProgramCodeType
facets
maxLength 3
source
<element name="claimantProgramCode" type="FPDS:claimantProgramCodeType" nillable="true" minOccurs="0"/>

element FPDS:productOrServiceInformationType/principalNAICSCode
diagram
namespace https://www.fpds.gov/FPDS
type FPDS:NAICSCodeType
facets
maxLength 6
source
<element name="principalNAICSCode" type="FPDS:NAICSCodeType" nillable="true" minOccurs="0"/>

element FPDS:productOrServiceInformationType/recoveredMaterialClauses
diagram
namespace https://www.fpds.gov/FPDS
type FPDS:recoveredMaterialClausesType
facets
maxLength 1
source
<element name="recoveredMaterialClauses" type="FPDS:recoveredMaterialClausesType" nillable="true" minOccurs="0"/>

complexType FPDS:purchaserInformationType
diagram
namespace https://www.fpds.gov/FPDS
children contractingOfficeAgencyID contractingOfficeID
used by
complexType awardPurchaserInformationType
source
<complexType name="purchaserInformationType">
  <sequence>
    <element name="contractingOfficeAgencyID" type="FPDS:agencyIDType" nillable="true" minOccurs="0"/>
    <element name="contractingOfficeID" type="FPDS:officeIDType" nillable="true" minOccurs="0"/>
  </sequence>
</complexType>

element FPDS:purchaserInformationType/contractingOfficeAgencyID
diagram
namespace https://www.fpds.gov/FPDS
type FPDS:agencyIDType
facets
maxLength 4
source
<element name="contractingOfficeAgencyID" type="FPDS:agencyIDType" nillable="true" minOccurs="0"/>

element FPDS:purchaserInformationType/contractingOfficeID
diagram
namespace https://www.fpds.gov/FPDS
type FPDS:officeIDType
facets
maxLength 6
source
<element name="contractingOfficeID" type="FPDS:officeIDType" nillable="true" minOccurs="0"/>

complexType FPDS:referencedIDVIDType
diagram
namespace https://www.fpds.gov/FPDS
children agencyID PIID modNumber
used by
elements awardIDType/referencedIDVID FPDS:contractSummaryType/referencedIDVID
source
<complexType name="referencedIDVIDType">
  <sequence>
    <element name="agencyID" type="FPDS:agencyIDType" nillable="true"/>
    <element name="PIID" type="FPDS:agencyContractIDType" nillable="true"/>
    <element name="modNumber" type="FPDS:modNumberType" default="0" minOccurs="0"/>
  </sequence>
</complexType>

element FPDS:referencedIDVIDType/agencyID
diagram
namespace https://www.fpds.gov/FPDS
type FPDS:agencyIDType
facets
maxLength 4
source
<element name="agencyID" type="FPDS:agencyIDType" nillable="true"/>

element FPDS:referencedIDVIDType/PIID
diagram
namespace https://www.fpds.gov/FPDS
type FPDS:agencyContractIDType
facets
maxLength 25
source
<element name="PIID" type="FPDS:agencyContractIDType" nillable="true"/>

element FPDS:referencedIDVIDType/modNumber
diagram
namespace https://www.fpds.gov/FPDS
type FPDS:modNumberType
facets
maxLength 25
source
<element name="modNumber" type="FPDS:modNumberType" default="0" minOccurs="0"/>

complexType FPDS:relevantContractDatesType
diagram
namespace https://www.fpds.gov/FPDS
children signedDate effectiveDate
used by
complexType awardRelevantContractDatesType
source
<complexType name="relevantContractDatesType">
  <sequence>
    <element name="signedDate" type="FPDS:FPDSDateType" nillable="true" minOccurs="0"/>
    <element name="effectiveDate" type="FPDS:FPDSDateType" nillable="true" minOccurs="0"/>
  </sequence>
</complexType>

element FPDS:relevantContractDatesType/signedDate
diagram
namespace https://www.fpds.gov/FPDS
type FPDS:FPDSDateType
facets
whiteSpace preserve
pattern [0-9]{4}(-[0-9]{2})(-[0-9]{2}) ([0-9]{2})(:[0-9]{2})(:[0-9]{2})
source
<element name="signedDate" type="FPDS:FPDSDateType" nillable="true" minOccurs="0"/>

element FPDS:relevantContractDatesType/effectiveDate
diagram
namespace https://www.fpds.gov/FPDS
type FPDS:FPDSDateType
facets
whiteSpace preserve
pattern [0-9]{4}(-[0-9]{2})(-[0-9]{2}) ([0-9]{2})(:[0-9]{2})(:[0-9]{2})
source
<element name="effectiveDate" type="FPDS:FPDSDateType" nillable="true" minOccurs="0"/>

complexType FPDS:transactionInformationType
diagram
namespace https://www.fpds.gov/FPDS
type extension of FPDS:auditInformationType
children createdBy createdDate lastModifiedBy lastModifiedDate status
used by
elements awardType/transactionInformation awardSummaryType/transactionInformation FPDS:contractSummaryType/transactionInformation
source
<complexType name="transactionInformationType">
  <complexContent>
    <extension base="FPDS:auditInformationType">
      <sequence>
        <element name="status" type="FPDS:documentStatusType" nillable="true" minOccurs="0"/>
      </sequence>
    </extension>
  </complexContent>
</complexType>

element FPDS:transactionInformationType/status
diagram
namespace https://www.fpds.gov/FPDS
type FPDS:documentStatusType
facets
maxLength 1
source
<element name="status" type="FPDS:documentStatusType" nillable="true" minOccurs="0"/>

simpleType FPDS:agencyContractIDType
namespace https://www.fpds.gov/FPDS
type restriction of string
used by
elements FPDS:contractIDType/PIID FPDS:referencedIDVIDType/PIID FPDS:contractSearchCriteriaType/PIID FPDS:contractSearchCriteriaType/referencedPIID
facets
maxLength 25
source
<simpleType name="agencyContractIDType">
  <restriction base="string">
    <maxLength value="25"/>
  </restriction>
</simpleType>

simpleType FPDS:categoryType
namespace https://www.fpds.gov/FPDS
type restriction of string
facets
maxLength 6
source
<simpleType name="categoryType">
  <restriction base="string">
    <maxLength value="6"/>
  </restriction>
</simpleType>

simpleType FPDS:claimantProgramCodeType
namespace https://www.fpds.gov/FPDS
type restriction of string
used by
element FPDS:productOrServiceInformationType/claimantProgramCode
facets
maxLength 3
source
<simpleType name="claimantProgramCodeType">
  <restriction base="string">
    <maxLength value="3"/>
  </restriction>
</simpleType>

simpleType FPDS:clauseType
namespace https://www.fpds.gov/FPDS
type restriction of string
facets
maxLength 4000
source
<simpleType name="clauseType">
  <restriction base="string">
    <maxLength value="4000"/>
  </restriction>
</simpleType>

simpleType FPDS:competitiveProceduresType
namespace https://www.fpds.gov/FPDS
type restriction of string
used by
element FPDS:competitionType/competitiveProcedures
facets
maxLength 3
source
<simpleType name="competitiveProceduresType">
  <restriction base="string">
    <maxLength value="3"/>
  </restriction>
</simpleType>

simpleType FPDS:contingencyHumanitarianPeacekeepingOperationType
namespace https://www.fpds.gov/FPDS
type restriction of string
used by
element awardContractDataType/contingencyHumanitarianPeacekeepingOperation
facets
maxLength 1
source
<simpleType name="contingencyHumanitarianPeacekeepingOperationType">
  <restriction base="string">
    <maxLength value="1"/>
  </restriction>
</simpleType>

simpleType FPDS:contractActionTypeType
namespace https://www.fpds.gov/FPDS
type restriction of string
used by
element FPDS:contractDataType/contractActionType
facets
maxLength 1
enumeration A
enumeration B
enumeration C
enumeration D
enumeration E
enumeration F
source
<simpleType name="contractActionTypeType">
  <restriction base="string">
    <maxLength value="1"/>
    <enumeration value="A"/>
    <enumeration value="B"/>
    <enumeration value="C"/>
    <enumeration value="D"/>
    <enumeration value="E"/>
    <enumeration value="F"/>
  </restriction>
</simpleType>

simpleType FPDS:contractBundlingType
namespace https://www.fpds.gov/FPDS
type restriction of string
used by
element FPDS:productOrServiceInformationType/contractBundling
facets
maxLength 1
source
<simpleType name="contractBundlingType">
  <restriction base="string">
    <maxLength value="1"/>
  </restriction>
</simpleType>

simpleType FPDS:contractDescriptionType
namespace https://www.fpds.gov/FPDS
type restriction of string
used by
element FPDS:contractDataType/descriptionOfContractRequirement
facets
maxLength 1000
source
<simpleType name="contractDescriptionType">
  <restriction base="string">
    <maxLength value="1000"/>
  </restriction>
</simpleType>

simpleType FPDS:contractingOfficerBusinessSizeDeterminationType
namespace https://www.fpds.gov/FPDS
type restriction of string
used by
element FPDS:contractVendorType/contractingOfficerBusinessSizeDetermination
facets
maxLength 1
source
<simpleType name="contractingOfficerBusinessSizeDeterminationType">
  <restriction base="string">
    <maxLength value="1"/>
  </restriction>
</simpleType>

simpleType FPDS:contractTypeType
namespace https://www.fpds.gov/FPDS
type restriction of string
used by
element FPDS:contractSummaryType/contractType
facets
maxLength 35
source
<simpleType name="contractTypeType">
  <restriction base="string">
    <maxLength value="35"/>
  </restriction>
</simpleType>

simpleType FPDS:documentStatusType
namespace https://www.fpds.gov/FPDS
type restriction of string
used by
elements FPDS:transactionInformationType/status FPDS:contractSearchCriteriaType/status
facets
maxLength 1
source
<simpleType name="documentStatusType">
  <restriction base="string">
    <maxLength value="1"/>
  </restriction>
</simpleType>

simpleType FPDS:EPADesignationType
namespace https://www.fpds.gov/FPDS
type restriction of string
used by
element awardProductOrServiceInformationType/useOfEPADesignatedProducts
facets
maxLength 1
source
<simpleType name="EPADesignationType">
  <restriction base="string">
    <maxLength value="1"/>
  </restriction>
</simpleType>

simpleType FPDS:extentCompetedType
namespace https://www.fpds.gov/FPDS
type restriction of string
used by
element FPDS:competitionType/extentCompeted
facets
maxLength 1
source
<simpleType name="extentCompetedType">
  <restriction base="string">
    <maxLength value="1"/>
  </restriction>
</simpleType>

simpleType FPDS:financingType
namespace https://www.fpds.gov/FPDS
type restriction of string
used by
element awardContractDataType/contractFinancing
facets
maxLength 1
source
<simpleType name="financingType">
  <restriction base="string">
    <maxLength value="1"/>
  </restriction>
</simpleType>

simpleType FPDS:infoTechCategoryType
namespace https://www.fpds.gov/FPDS
type restriction of string
used by
element awardProductOrServiceInformationType/informationTechnologyCommercialItemCategory
facets
maxLength 1
source
<simpleType name="infoTechCategoryType">
  <restriction base="string">
    <maxLength value="1"/>
  </restriction>
</simpleType>

simpleType FPDS:InstrumentCodeType
namespace https://www.fpds.gov/FPDS
type string
source
<simpleType name="InstrumentCodeType">
  <restriction base="string"/>
</simpleType>

simpleType FPDS:majorProgramCodeType
namespace https://www.fpds.gov/FPDS
type restriction of string
used by
element FPDS:contractDataType/majorProgramCode
facets
maxLength 100
source
<simpleType name="majorProgramCodeType">
  <restriction base="string">
    <maxLength value="100"/>
  </restriction>
</simpleType>

simpleType FPDS:modNumberType
namespace https://www.fpds.gov/FPDS
type restriction of string
used by
elements FPDS:contractIDType/modNumber FPDS:referencedIDVIDType/modNumber
facets
maxLength 25
source
<simpleType name="modNumberType">
  <restriction base="string">
    <maxLength value="25"/>
  </restriction>
</simpleType>

simpleType FPDS:numberOfOffersReceivedType
namespace https://www.fpds.gov/FPDS
type restriction of nonNegativeInteger
used by
element FPDS:competitionType/numberOfOffersReceived
facets
maxInclusive 999
source
<simpleType name="numberOfOffersReceivedType">
  <restriction base="nonNegativeInteger">
    <maxInclusive value="999"/>
  </restriction>
</simpleType>

simpleType FPDS:orderingProcedureType
namespace https://www.fpds.gov/FPDS
type restriction of string
facets
maxLength 1000
source
<simpleType name="orderingProcedureType">
  <restriction base="string">
    <maxLength value="1000"/>
  </restriction>
</simpleType>

simpleType FPDS:otherStatutoryAuthorityType
namespace https://www.fpds.gov/FPDS
type restriction of string
facets
maxLength 1000
source
<simpleType name="otherStatutoryAuthorityType">
  <restriction base="string">
    <maxLength value="1000"/>
  </restriction>
</simpleType>

simpleType FPDS:performanceBasedServiceContractFlagType
namespace https://www.fpds.gov/FPDS
type restriction of string
facets
maxLength 1
source
<simpleType name="performanceBasedServiceContractFlagType">
  <restriction base="string">
    <maxLength value="1"/>
  </restriction>
</simpleType>

simpleType FPDS:placeOfManufactureType
namespace https://www.fpds.gov/FPDS
type restriction of string
used by
element awardProductOrServiceInformationType/placeOfManufacture
facets
maxLength 1
source
<simpleType name="placeOfManufactureType">
  <restriction base="string">
    <maxLength value="1"/>
  </restriction>
</simpleType>

simpleType FPDS:pricingDataType
namespace https://www.fpds.gov/FPDS
type restriction of string
used by
element FPDS:contractDataType/costOrPricingData
facets
maxLength 1
source
<simpleType name="pricingDataType">
  <restriction base="string">
    <maxLength value="1"/>
  </restriction>
</simpleType>

simpleType FPDS:procurementMethodType
namespace https://www.fpds.gov/FPDS
type string
source
<simpleType name="procurementMethodType">
  <restriction base="string"/>
</simpleType>

simpleType FPDS:purchaseReasonType
namespace https://www.fpds.gov/FPDS
type restriction of string
used by
element awardPurchaserInformationType/purchaseReason
facets
maxLength 1
source
<simpleType name="purchaseReasonType">
  <restriction base="string">
    <maxLength value="1"/>
  </restriction>
</simpleType>

simpleType FPDS:reasonForModificationType
namespace https://www.fpds.gov/FPDS
type restriction of string
used by
element FPDS:contractDataType/reasonForModification
facets
maxLength 1
source
<simpleType name="reasonForModificationType">
  <restriction base="string">
    <maxLength value="1"/>
  </restriction>
</simpleType>

simpleType FPDS:reasonNotAwardedType
namespace https://www.fpds.gov/FPDS
type restriction of string
used by
elements awardPreferenceProgramsType/reasonNotAwardedToSmallBusiness awardPreferenceProgramsType/reasonNotAwardedToSmallDisadvantagedBusiness
facets
maxLength 1
source
<simpleType name="reasonNotAwardedType">
  <restriction base="string">
    <maxLength value="1"/>
  </restriction>
</simpleType>

simpleType FPDS:reasonNotCompetedType
namespace https://www.fpds.gov/FPDS
type restriction of string
used by
element FPDS:competitionType/reasonNotCompeted
facets
maxLength 3
source
<simpleType name="reasonNotCompetedType">
  <restriction base="string">
    <maxLength value="3"/>
  </restriction>
</simpleType>

simpleType FPDS:recoveredMaterialClausesType
namespace https://www.fpds.gov/FPDS
type restriction of string
used by
element FPDS:productOrServiceInformationType/recoveredMaterialClauses
facets
maxLength 1
source
<simpleType name="recoveredMaterialClausesType">
  <restriction base="string">
    <maxLength value="1"/>
  </restriction>
</simpleType>

simpleType FPDS:seaTransportationType
namespace https://www.fpds.gov/FPDS
type restriction of string
used by
element FPDS:contractDataType/seaTransportation
facets
maxLength 1
source
<simpleType name="seaTransportationType">
  <restriction base="string">
    <maxLength value="1"/>
  </restriction>
</simpleType>

simpleType FPDS:statusNameType
namespace https://www.fpds.gov/FPDS
type restriction of string
facets
maxLength 100
source
<simpleType name="statusNameType">
  <restriction base="string">
    <maxLength value="100"/>
  </restriction>
</simpleType>

simpleType FPDS:statusType
namespace https://www.fpds.gov/FPDS
type restriction of string
facets
maxLength 1
source
<simpleType name="statusType">
  <restriction base="string">
    <maxLength value="1"/>
  </restriction>
</simpleType>

simpleType FPDS:subcontractPlanType
namespace https://www.fpds.gov/FPDS
type restriction of string
used by
element FPDS:preferenceProgramsType/subcontractPlan
facets
maxLength 1
source
<simpleType name="subcontractPlanType">
  <restriction base="string">
    <maxLength value="1"/>
  </restriction>
</simpleType>

simpleType FPDS:systemEquipmentCodeType
namespace https://www.fpds.gov/FPDS
type restriction of string
used by
element awardProductOrServiceInformationType/systemEquipmentCode
facets
maxLength 4
source
<simpleType name="systemEquipmentCodeType">
  <restriction base="string">
    <maxLength value="4"/>
  </restriction>
</simpleType>

simpleType FPDS:typeOfContractType
namespace https://www.fpds.gov/FPDS
type restriction of string
used by
element FPDS:contractDataType/typeOfContractPricing
facets
maxLength 1
source
<simpleType name="typeOfContractType">
  <restriction base="string">
    <maxLength value="1"/>
  </restriction>
</simpleType>

complexType FPDS:agencySpecificAwardElementsType
diagram
namespace https://www.fpds.gov/FPDS
children agencyID DOISpecificAwardElements
used by
element awardType/agencySpecificAwardElements
source
<complexType name="agencySpecificAwardElementsType">
  <sequence>
    <element name="agencyID" type="FPDS:agencyIDType"/>
    <choice>
      <element name="DOISpecificAwardElements" type="FPDS:DOISpecificAwardElementsType"/>
    </choice>
  </sequence>
</complexType>

element FPDS:agencySpecificAwardElementsType/agencyID
diagram
namespace https://www.fpds.gov/FPDS
type FPDS:agencyIDType
facets
maxLength 4
source
<element name="agencyID" type="FPDS:agencyIDType"/>

element FPDS:agencySpecificAwardElementsType/DOISpecificAwardElements
diagram
namespace https://www.fpds.gov/FPDS
type FPDS:DOISpecificAwardElementsType
children wildFireProgram
source
<element name="DOISpecificAwardElements" type="FPDS:DOISpecificAwardElementsType"/>

complexType FPDS:countType
diagram
namespace https://www.fpds.gov/FPDS
children total fetched
used by
element FPDS:listOfSearchResults/count
source
<complexType name="countType">
  <sequence>
    <element name="total" type="positiveInteger"/>
    <element name="fetched" type="positiveInteger"/>
  </sequence>
</complexType>

element FPDS:countType/total
diagram
namespace https://www.fpds.gov/FPDS
type positiveInteger
source
<element name="total" type="positiveInteger"/>

element FPDS:countType/fetched
diagram
namespace https://www.fpds.gov/FPDS
type positiveInteger
source
<element name="fetched" type="positiveInteger"/>

complexType FPDS:listOfAdministratorsType
diagram
namespace https://www.fpds.gov/FPDS
children administrator
used by
elements FPDS:agencyType/listOfAdministrators FPDS:governmentOfficeType/listOfAdministrators FPDS:departmentType/listOfAdministrators
source
<complexType name="listOfAdministratorsType">
  <sequence>
    <element name="administrator" type="FPDS:userIDType" minOccurs="0" maxOccurs="unbounded"/>
  </sequence>
</complexType>

element FPDS:listOfAdministratorsType/administrator
diagram
namespace https://www.fpds.gov/FPDS
type FPDS:userIDType
facets
maxLength 20
source
<element name="administrator" type="FPDS:userIDType" minOccurs="0" maxOccurs="unbounded"/>

complexType FPDS:listOfSearchResults
diagram
namespace https://www.fpds.gov/FPDS
children count
used by
complexTypes FPDS:listOfAgenciesType FPDS:listOfContractSummariesType FPDS:listOfCountriesType FPDS:listOfDepartmentsType FPDS:listOfGovernmentOfficesType FPDS:listOfNAICSsType FPDS:listOfPlacesType FPDS:listOfPSCsType FPDS:listOfVendorsType listOfAwardsType listOfAwardSummariesType
source
<complexType name="listOfSearchResults">
  <sequence>
    <element name="count" type="FPDS:countType"/>
  </sequence>
</complexType>

element FPDS:listOfSearchResults/count
diagram
namespace https://www.fpds.gov/FPDS
type FPDS:countType
children total fetched
source
<element name="count" type="FPDS:countType"/>

simpleType FPDS:amountType
namespace https://www.fpds.gov/FPDS
type restriction of decimal
used by
elements awardDollarValuesType/baseAndAllOptionsValue awardSummaryType/baseAndAllOptionsValue FPDS:contractSummaryType/baseAndAllOptionsValue FPDS:contractSearchCriteriaType/baseAndAllOptionsValueFrom FPDS:contractSearchCriteriaType/baseAndAllOptionsValueTo awardDollarValuesType/baseAndExercisedOptionsValue awardContractMarketingDataType/feePaidForUseOfService awardDollarValuesType/obligatedAmount awardSummaryType/obligatedAmount awardSearchCriteriaType/obligatedAmountFrom awardSearchCriteriaType/obligatedAmountTo
facets
minInclusive 0
totalDigits 15
fractionDigits 4
source
<simpleType name="amountType">
  <restriction base="decimal">
    <fractionDigits value="4"/>
    <totalDigits value="15"/>
    <minInclusive value="0"/>
  </restriction>
</simpleType>

simpleType FPDS:emailAddressType
namespace https://www.fpds.gov/FPDS
type restriction of string
facets
maxLength 64
source
<simpleType name="emailAddressType">
  <restriction base="string">
    <maxLength value="64"/>
  </restriction>
</simpleType>

simpleType FPDS:fiscalYearType
namespace https://www.fpds.gov/FPDS
type restriction of string
facets
length 4
pattern \d{4}
source
<simpleType name="fiscalYearType">
  <restriction base="string">
    <length value="4"/>
    <pattern value="\d{4}"/>
  </restriction>
</simpleType>

simpleType FPDS:FPDSDateType
namespace https://www.fpds.gov/FPDS
type restriction of string
used by
elements FPDS:auditInformationType/createdDate awardRelevantContractDatesType/currentCompletionDate FPDS:relevantContractDatesType/effectiveDate FPDS:departmentSearchCriteriaType/endDate FPDS:departmentType/endDate FPDS:governmentOfficeSearchCriteriaType/endDate FPDS:governmentOfficeType/endDate FPDS:agencySearchCriteriaType/endDate FPDS:agencyType/endDate FPDS:PSCSearchCriteriaType/endDate FPDS:PSCType/endDate FPDS:NAICSSearchCriteriaType/endDate FPDS:NAICSType/endDate FPDS:placeSearchCriteriaType/endDate FPDS:placeType/endDate FPDS:countrySearchCriteriaType/endDate FPDS:countryType/endDate FPDS:auditInformationType/lastModifiedDate FPDS:vendorLocationType/registrationDate FPDS:vendorLocationType/renewalDate awardSummaryType/signedDate FPDS:relevantContractDatesType/signedDate FPDS:contractSummaryType/signedDate FPDS:contractSearchCriteriaType/signedDateFrom FPDS:contractSearchCriteriaType/signedDateTo FPDS:departmentSearchCriteriaType/startDate FPDS:departmentType/startDate FPDS:governmentOfficeSearchCriteriaType/startDate FPDS:governmentOfficeType/startDate FPDS:agencySearchCriteriaType/startDate FPDS:countryType/startDate FPDS:agencyType/startDate FPDS:PSCSearchCriteriaType/startDate FPDS:countrySearchCriteriaType/startDate FPDS:PSCType/startDate FPDS:NAICSSearchCriteriaType/startDate FPDS:placeType/startDate FPDS:NAICSType/startDate FPDS:placeSearchCriteriaType/startDate awardRelevantContractDatesType/ultimateCompletionDate
facets
whiteSpace preserve
pattern [0-9]{4}(-[0-9]{2})(-[0-9]{2}) ([0-9]{2})(:[0-9]{2})(:[0-9]{2})
source
<simpleType name="FPDSDateType">
  <restriction base="string">
    <whiteSpace value="preserve"/>
    <pattern value="[0-9]{4}(-[0-9]{2})(-[0-9]{2}) ([0-9]{2})(:[0-9]{2})(:[0-9]{2})"/>
  </restriction>
</simpleType>

simpleType FPDS:percentageType
namespace https://www.fpds.gov/FPDS
type restriction of decimal
used by
element awardCompetitionType/priceEvaluationPercentDifference
facets
minInclusive 0
maxInclusive 100
source
<simpleType name="percentageType">
  <restriction base="decimal">
    <minInclusive value="0"/>
    <maxInclusive value="100"/>
  </restriction>
</simpleType>

simpleType FPDS:phoneExtType
namespace https://www.fpds.gov/FPDS
type restriction of string
facets
maxLength 4
source
<simpleType name="phoneExtType">
  <restriction base="string">
    <maxLength value="4"/>
  </restriction>
</simpleType>

simpleType FPDS:phoneNoType
namespace https://www.fpds.gov/FPDS
type restriction of string
used by
elements FPDS:vendorLocationType/faxNo FPDS:vendorLocationType/phoneNo
facets
maxLength 20
source
<simpleType name="phoneNoType">
  <restriction base="string">
    <maxLength value="20"/>
  </restriction>
</simpleType>

simpleType FPDS:urlType
namespace https://www.fpds.gov/FPDS
type restriction of string
facets
maxLength 100
source
<simpleType name="urlType">
  <restriction base="string">
    <maxLength value="100"/>
  </restriction>
</simpleType>

simpleType FPDS:userIDType
namespace https://www.fpds.gov/FPDS
type restriction of string
used by
elements FPDS:listOfAdministratorsType/administrator FPDS:auditInformationType/createdBy FPDS:auditInformationType/lastModifiedBy FPDS:contractSearchCriteriaType/userID
facets
maxLength 20
source
<simpleType name="userIDType">
  <restriction base="string">
    <maxLength value="20"/>
  </restriction>
</simpleType>

element FPDS:country
diagram
namespace https://www.fpds.gov/FPDS
type FPDS:countryType
children countryCode countryShortCode countryName startDate endDate auditInformation
source
<element name="country" type="FPDS:countryType"/>

element FPDS:countrySearchCriteria
diagram
namespace https://www.fpds.gov/FPDS
type FPDS:countrySearchCriteriaType
children countryCode countryName countryShortCode startDate endDate
source
<element name="countrySearchCriteria" type="FPDS:countrySearchCriteriaType"/>

element FPDS:listOfCountries
diagram
namespace https://www.fpds.gov/FPDS
type FPDS:listOfCountriesType
children count country
source
<element name="listOfCountries" type="FPDS:listOfCountriesType"/>

complexType FPDS:countrySearchCriteriaType
diagram
namespace https://www.fpds.gov/FPDS
children countryCode countryName countryShortCode startDate endDate
used by
element FPDS:countrySearchCriteria
source
<complexType name="countrySearchCriteriaType">
  <sequence>
    <element name="countryCode" type="FPDS:countryCodeType" minOccurs="0"/>
    <element name="countryName" type="FPDS:countryNameType" minOccurs="0"/>
    <element name="countryShortCode" type="FPDS:countryShortCodeType" minOccurs="0"/>
    <element name="startDate" type="FPDS:FPDSDateType" minOccurs="0"/>
    <element name="endDate" type="FPDS:FPDSDateType" minOccurs="0"/>
  </sequence>
</complexType>

element FPDS:countrySearchCriteriaType/countryCode
diagram
namespace https://www.fpds.gov/FPDS
type FPDS:countryCodeType
facets
maxLength 3
source
<element name="countryCode" type="FPDS:countryCodeType" minOccurs="0"/>

element FPDS:countrySearchCriteriaType/countryName
diagram
namespace https://www.fpds.gov/FPDS
type FPDS:countryNameType
facets
maxLength 100
source
<element name="countryName" type="FPDS:countryNameType" minOccurs="0"/>

element FPDS:countrySearchCriteriaType/countryShortCode
diagram
namespace https://www.fpds.gov/FPDS
type FPDS:countryShortCodeType
facets
maxLength 2
source
<element name="countryShortCode" type="FPDS:countryShortCodeType" minOccurs="0"/>

element FPDS:countrySearchCriteriaType/startDate
diagram
namespace https://www.fpds.gov/FPDS
type FPDS:FPDSDateType
facets
whiteSpace preserve
pattern [0-9]{4}(-[0-9]{2})(-[0-9]{2}) ([0-9]{2})(:[0-9]{2})(:[0-9]{2})
source
<element name="startDate" type="FPDS:FPDSDateType" minOccurs="0"/>

element FPDS:countrySearchCriteriaType/endDate
diagram
namespace https://www.fpds.gov/FPDS
type FPDS:FPDSDateType
facets
whiteSpace preserve
pattern [0-9]{4}(-[0-9]{2})(-[0-9]{2}) ([0-9]{2})(:[0-9]{2})(:[0-9]{2})
source
<element name="endDate" type="FPDS:FPDSDateType" minOccurs="0"/>

complexType FPDS:countryType
diagram
namespace https://www.fpds.gov/FPDS
children countryCode countryShortCode countryName startDate endDate auditInformation
used by
elements FPDS:listOfCountriesType/country FPDS:country
source
<complexType name="countryType">
  <sequence>
    <element name="countryCode" type="FPDS:countryCodeType" minOccurs="0">
      <annotation>
        <documentation>ISO Country Code</documentation>
      </annotation>
    </element>
    <element name="countryShortCode" type="FPDS:countryShortCodeType" minOccurs="0">
      <annotation>
        <documentation>FIPS-10 Country Code</documentation>
      </annotation>
    </element>
    <element name="countryName" type="FPDS:countryNameType" minOccurs="0"/>
    <element name="startDate" type="FPDS:FPDSDateType" minOccurs="0"/>
    <element name="endDate" type="FPDS:FPDSDateType" minOccurs="0"/>
    <element name="auditInformation" type="FPDS:auditInformationType" minOccurs="0"/>
  </sequence>
</complexType>

element FPDS:countryType/countryCode
diagram
namespace https://www.fpds.gov/FPDS
type FPDS:countryCodeType
facets
maxLength 3
annotation
documentation 
ISO Country Code
source
<element name="countryCode" type="FPDS:countryCodeType" minOccurs="0">
  <annotation>
    <documentation>ISO Country Code</documentation>
  </annotation>
</element>

element FPDS:countryType/countryShortCode
diagram
namespace https://www.fpds.gov/FPDS
type FPDS:countryShortCodeType
facets
maxLength 2
annotation
documentation 
FIPS-10 Country Code
source
<element name="countryShortCode" type="FPDS:countryShortCodeType" minOccurs="0">
  <annotation>
    <documentation>FIPS-10 Country Code</documentation>
  </annotation>
</element>

element FPDS:countryType/countryName
diagram
namespace https://www.fpds.gov/FPDS
type FPDS:countryNameType
facets
maxLength 100
source
<element name="countryName" type="FPDS:countryNameType" minOccurs="0"/>

element FPDS:countryType/startDate
diagram
namespace https://www.fpds.gov/FPDS
type FPDS:FPDSDateType
facets
whiteSpace preserve
pattern [0-9]{4}(-[0-9]{2})(-[0-9]{2}) ([0-9]{2})(:[0-9]{2})(:[0-9]{2})
source
<element name="startDate" type="FPDS:FPDSDateType" minOccurs="0"/>

element FPDS:countryType/endDate
diagram
namespace https://www.fpds.gov/FPDS
type FPDS:FPDSDateType
facets
whiteSpace preserve
pattern [0-9]{4}(-[0-9]{2})(-[0-9]{2}) ([0-9]{2})(:[0-9]{2})(:[0-9]{2})
source
<element name="endDate" type="FPDS:FPDSDateType" minOccurs="0"/>

element FPDS:countryType/auditInformation
diagram
namespace https://www.fpds.gov/FPDS
type FPDS:auditInformationType
children createdBy createdDate lastModifiedBy lastModifiedDate
source
<element name="auditInformation" type="FPDS:auditInformationType" minOccurs="0"/>

complexType FPDS:listOfCountriesType
diagram
namespace https://www.fpds.gov/FPDS
type extension of FPDS:listOfSearchResults
children count country
used by
element FPDS:listOfCountries
source
<complexType name="listOfCountriesType">
  <complexContent>
    <extension base="FPDS:listOfSearchResults">
      <sequence>
        <element name="country" type="FPDS:countryType" minOccurs="0" maxOccurs="unbounded"/>
      </sequence>
    </extension>
  </complexContent>
</complexType>

element FPDS:listOfCountriesType/country
diagram
namespace https://www.fpds.gov/FPDS
type FPDS:countryType
children countryCode countryShortCode countryName startDate endDate auditInformation
source
<element name="country" type="FPDS:countryType" minOccurs="0" maxOccurs="unbounded"/>

simpleType FPDS:countryCodeType
namespace https://www.fpds.gov/FPDS
type restriction of string
used by
elements FPDS:countryType/countryCode FPDS:countrySearchCriteriaType/countryCode FPDS:addressType/countryCode FPDS:governmentOfficeSearchCriteriaType/countryCode FPDS:vendorSearchCriteriaType/countryCode
facets
maxLength 3
annotation
documentation 
3 letter country code
source
<simpleType name="countryCodeType">
  <annotation>
    <documentation>3 letter country code</documentation>
  </annotation>
  <restriction base="string">
    <maxLength value="3"/>
  </restriction>
</simpleType>

simpleType FPDS:countryNameType
namespace https://www.fpds.gov/FPDS
type restriction of string
used by
elements FPDS:countryType/countryName FPDS:countrySearchCriteriaType/countryName
facets
maxLength 100
source
<simpleType name="countryNameType">
  <restriction base="string">
    <maxLength value="100"/>
  </restriction>
</simpleType>

simpleType FPDS:countryShortCodeType
namespace https://www.fpds.gov/FPDS
type restriction of string
used by
elements FPDS:placeCodeType/countryCode awardProductOrServiceInformationType/countryOfOrigin FPDS:countryType/countryShortCode FPDS:countrySearchCriteriaType/countryShortCode
facets
maxLength 2
annotation
documentation 
FIPS-10 Code
source
<simpleType name="countryShortCodeType">
  <annotation>
    <documentation>FIPS-10 Code</documentation>
  </annotation>
  <restriction base="string">
    <maxLength value="2"/>
  </restriction>
</simpleType>

element FPDS:listOfPlaces
diagram
namespace https://www.fpds.gov/FPDS
type FPDS:listOfPlacesType
children count place
source
<element name="listOfPlaces" type="FPDS:listOfPlacesType"/>

element FPDS:place
diagram
namespace https://www.fpds.gov/FPDS
type FPDS:placeType
children locationCode stateCode countryCode placeName ZIPCode startDate endDate auditInformation
source
<element name="place" type="FPDS:placeType"/>

element FPDS:placeSearchCriteria
diagram
namespace https://www.fpds.gov/FPDS
type FPDS:placeSearchCriteriaType
children stateCode locationCode placeName ZIPCode startDate endDate
source
<element name="placeSearchCriteria" type="FPDS:placeSearchCriteriaType"/>

complexType FPDS:addressType
diagram
namespace https://www.fpds.gov/FPDS
children streetAddress streetAddress2 streetAddress3 city state ZIPCode countryCode
used by
complexTypes FPDS:governmentOfficeType FPDS:vendorLocationType
source
<complexType name="addressType">
  <sequence>
    <element name="streetAddress" type="FPDS:streetAddressType" nillable="true" minOccurs="0"/>
    <element name="streetAddress2" type="FPDS:streetAddressType" nillable="true" minOccurs="0"/>
    <element name="streetAddress3" type="FPDS:streetAddressType" nillable="true" minOccurs="0"/>
    <element name="city" type="FPDS:cityType" nillable="true" minOccurs="0"/>
    <element name="state" type="FPDS:stateType" nillable="true" minOccurs="0"/>
    <element name="ZIPCode" type="FPDS:ZIPCodeType" nillable="true" minOccurs="0"/>
    <element name="countryCode" type="FPDS:countryCodeType" default="USA" nillable="true" minOccurs="0"/>
  </sequence>
</complexType>

element FPDS:addressType/streetAddress
diagram
namespace https://www.fpds.gov/FPDS
type FPDS:streetAddressType
facets
maxLength 35
source
<element name="streetAddress" type="FPDS:streetAddressType" nillable="true" minOccurs="0"/>

element FPDS:addressType/streetAddress2
diagram
namespace https://www.fpds.gov/FPDS
type FPDS:streetAddressType
facets
maxLength 35
source
<element name="streetAddress2" type="FPDS:streetAddressType" nillable="true" minOccurs="0"/>

element FPDS:addressType/streetAddress3
diagram
namespace https://www.fpds.gov/FPDS
type FPDS:streetAddressType
facets
maxLength 35
source
<element name="streetAddress3" type="FPDS:streetAddressType" nillable="true" minOccurs="0"/>

element FPDS:addressType/city
diagram
namespace https://www.fpds.gov/FPDS
type FPDS:cityType
facets
maxLength 20
source
<element name="city" type="FPDS:cityType" nillable="true" minOccurs="0"/>

element FPDS:addressType/state
diagram
namespace https://www.fpds.gov/FPDS
type FPDS:stateType
facets
maxLength 2
source
<element name="state" type="FPDS:stateType" nillable="true" minOccurs="0"/>

element FPDS:addressType/ZIPCode
diagram
namespace https://www.fpds.gov/FPDS
type FPDS:ZIPCodeType
facets
maxLength 10
source
<element name="ZIPCode" type="FPDS:ZIPCodeType" nillable="true" minOccurs="0"/>

element FPDS:addressType/countryCode
diagram
namespace https://www.fpds.gov/FPDS
type FPDS:countryCodeType
facets
maxLength 3
source
<element name="countryCode" type="FPDS:countryCodeType" default="USA" nillable="true" minOccurs="0"/>

complexType FPDS:listOfPlacesType
diagram
namespace https://www.fpds.gov/FPDS
type extension of FPDS:listOfSearchResults
children count place
used by
element FPDS:listOfPlaces
source
<complexType name="listOfPlacesType">
  <complexContent>
    <extension base="FPDS:listOfSearchResults">
      <sequence>
        <element name="place" type="FPDS:placeType" minOccurs="0" maxOccurs="unbounded"/>
      </sequence>
    </extension>
  </complexContent>
</complexType>

element FPDS:listOfPlacesType/place
diagram
namespace https://www.fpds.gov/FPDS
type FPDS:placeType
children locationCode stateCode countryCode placeName ZIPCode startDate endDate auditInformation
source
<element name="place" type="FPDS:placeType" minOccurs="0" maxOccurs="unbounded"/>

complexType FPDS:placeCodeType
diagram
namespace https://www.fpds.gov/FPDS
children locationCode stateCode countryCode
used by
element awardPlaceOfPerformanceType/principalPlaceOfPerformance
complexType FPDS:placeType
annotation
documentation 
combination of state and location,country codes
source
<complexType name="placeCodeType">
  <annotation>
    <documentation>combination of state and location,country codes</documentation>
  </annotation>
  <sequence>
    <element name="locationCode" type="FPDS:locationCodeType" nillable="true" minOccurs="0">
      <annotation>
        <documentation>5 digit location code</documentation>
      </annotation>
    </element>
    <element name="stateCode" type="FPDS:stateType" nillable="true" minOccurs="0">
      <annotation>
        <documentation>2 letter state code</documentation>
      </annotation>
    </element>
    <element name="countryCode" type="FPDS:countryShortCodeType" default="US" nillable="true" minOccurs="0">
      <annotation>
        <documentation>FIPS10 Country Code</documentation>
      </annotation>
    </element>
  </sequence>
</complexType>

element FPDS:placeCodeType/locationCode
diagram
namespace https://www.fpds.gov/FPDS
type FPDS:locationCodeType
facets
maxLength 5
annotation
documentation 
5 digit location code
source
<element name="locationCode" type="FPDS:locationCodeType" nillable="true" minOccurs="0">
  <annotation>
    <documentation>5 digit location code</documentation>
  </annotation>
</element>

element FPDS:placeCodeType/stateCode
diagram
namespace https://www.fpds.gov/FPDS
type FPDS:stateType
facets
maxLength 2
annotation
documentation 
2 letter state code
source
<element name="stateCode" type="FPDS:stateType" nillable="true" minOccurs="0">
  <annotation>
    <documentation>2 letter state code</documentation>
  </annotation>
</element>

element FPDS:placeCodeType/countryCode
diagram
namespace https://www.fpds.gov/FPDS
type FPDS:countryShortCodeType
facets
maxLength 2
annotation
documentation 
FIPS10 Country Code
source
<element name="countryCode" type="FPDS:countryShortCodeType" default="US" nillable="true" minOccurs="0">
  <annotation>
    <documentation>FIPS10 Country Code</documentation>
  </annotation>
</element>

complexType FPDS:placeSearchCriteriaType
diagram
namespace https://www.fpds.gov/FPDS
children stateCode locationCode placeName ZIPCode startDate endDate
used by
element FPDS:placeSearchCriteria
source
<complexType name="placeSearchCriteriaType">
  <sequence>
    <element name="stateCode" type="FPDS:stateType" nillable="true" minOccurs="0"/>
    <element name="locationCode" type="FPDS:locationCodeType" nillable="true" minOccurs="0"/>
    <element name="placeName" type="FPDS:placeNameType" nillable="true" minOccurs="0"/>
    <element name="ZIPCode" type="FPDS:ZIPCodeType" nillable="true" minOccurs="0"/>
    <element name="startDate" type="FPDS:FPDSDateType" nillable="true" minOccurs="0"/>
    <element name="endDate" type="FPDS:FPDSDateType" nillable="true" minOccurs="0"/>
  </sequence>
</complexType>

element FPDS:placeSearchCriteriaType/stateCode
diagram
namespace https://www.fpds.gov/FPDS
type FPDS:stateType
facets
maxLength 2
source
<element name="stateCode" type="FPDS:stateType" nillable="true" minOccurs="0"/>

element FPDS:placeSearchCriteriaType/locationCode
diagram
namespace https://www.fpds.gov/FPDS
type FPDS:locationCodeType
facets
maxLength 5
source
<element name="locationCode" type="FPDS:locationCodeType" nillable="true" minOccurs="0"/>

element FPDS:placeSearchCriteriaType/placeName
diagram
namespace https://www.fpds.gov/FPDS
type FPDS:placeNameType
facets
maxLength 100
source
<element name="placeName" type="FPDS:placeNameType" nillable="true" minOccurs="0"/>

element FPDS:placeSearchCriteriaType/ZIPCode
diagram
namespace https://www.fpds.gov/FPDS
type FPDS:ZIPCodeType
facets
maxLength 10
source
<element name="ZIPCode" type="FPDS:ZIPCodeType" nillable="true" minOccurs="0"/>

element FPDS:placeSearchCriteriaType/startDate
diagram
namespace https://www.fpds.gov/FPDS
type FPDS:FPDSDateType
facets
whiteSpace preserve
pattern [0-9]{4}(-[0-9]{2})(-[0-9]{2}) ([0-9]{2})(:[0-9]{2})(:[0-9]{2})
source
<element name="startDate" type="FPDS:FPDSDateType" nillable="true" minOccurs="0"/>

element FPDS:placeSearchCriteriaType/endDate
diagram
namespace https://www.fpds.gov/FPDS
type FPDS:FPDSDateType
facets
whiteSpace preserve
pattern [0-9]{4}(-[0-9]{2})(-[0-9]{2}) ([0-9]{2})(:[0-9]{2})(:[0-9]{2})
source
<element name="endDate" type="FPDS:FPDSDateType" nillable="true" minOccurs="0"/>

complexType FPDS:placeType
diagram
namespace https://www.fpds.gov/FPDS
type extension of FPDS:placeCodeType
children locationCode stateCode countryCode placeName ZIPCode startDate endDate auditInformation
used by
elements FPDS:place FPDS:listOfPlacesType/place
source
<complexType name="placeType">
  <complexContent>
    <extension base="FPDS:placeCodeType">
      <sequence>
        <element name="placeName" type="FPDS:placeNameType" nillable="true" minOccurs="0"/>
        <element name="ZIPCode" type="FPDS:ZIPCodeType" nillable="true" minOccurs="0"/>
        <element name="startDate" type="FPDS:FPDSDateType" nillable="true" minOccurs="0"/>
        <element name="endDate" type="FPDS:FPDSDateType" nillable="true" minOccurs="0"/>
        <element name="auditInformation" type="FPDS:auditInformationType" nillable="true" minOccurs="0"/>
      </sequence>
    </extension>
  </complexContent>
</complexType>

element FPDS:placeType/placeName
diagram
namespace https://www.fpds.gov/FPDS
type FPDS:placeNameType
facets
maxLength 100
source
<element name="placeName" type="FPDS:placeNameType" nillable="true" minOccurs="0"/>

element FPDS:placeType/ZIPCode
diagram
namespace https://www.fpds.gov/FPDS
type FPDS:ZIPCodeType
facets
maxLength 10
source
<element name="ZIPCode" type="FPDS:ZIPCodeType" nillable="true" minOccurs="0"/>

element FPDS:placeType/startDate
diagram
namespace https://www.fpds.gov/FPDS
type FPDS:FPDSDateType
facets
whiteSpace preserve
pattern [0-9]{4}(-[0-9]{2})(-[0-9]{2}) ([0-9]{2})(:[0-9]{2})(:[0-9]{2})
source
<element name="startDate" type="FPDS:FPDSDateType" nillable="true" minOccurs="0"/>

element FPDS:placeType/endDate
diagram
namespace https://www.fpds.gov/FPDS
type FPDS:FPDSDateType
facets
whiteSpace preserve
pattern [0-9]{4}(-[0-9]{2})(-[0-9]{2}) ([0-9]{2})(:[0-9]{2})(:[0-9]{2})
source
<element name="endDate" type="FPDS:FPDSDateType" nillable="true" minOccurs="0"/>

element FPDS:placeType/auditInformation
diagram
namespace https://www.fpds.gov/FPDS
type FPDS:auditInformationType
children createdBy createdDate lastModifiedBy lastModifiedDate
source
<element name="auditInformation" type="FPDS:auditInformationType" nillable="true" minOccurs="0"/>

simpleType FPDS:cityType
namespace https://www.fpds.gov/FPDS
type restriction of string
used by
elements FPDS:addressType/city FPDS:governmentOfficeSearchCriteriaType/city FPDS:vendorSearchCriteriaType/city
facets
maxLength 20
source
<simpleType name="cityType">
  <restriction base="string">
    <maxLength value="20"/>
  </restriction>
</simpleType>

simpleType FPDS:congressionalDistrictType
namespace https://www.fpds.gov/FPDS
type restriction of string
used by
elements FPDS:vendorLocationType/congressionalDistrict awardPlaceOfPerformanceType/placeOfPerformanceCongressionalDistrict
facets
maxLength 6
source
<simpleType name="congressionalDistrictType">
  <restriction base="string">
    <maxLength value="6"/>
  </restriction>
</simpleType>

simpleType FPDS:countyCodeType
namespace https://www.fpds.gov/FPDS
type restriction of string
facets
maxLength 3
source
<simpleType name="countyCodeType">
  <restriction base="string">
    <maxLength value="3"/>
  </restriction>
</simpleType>

simpleType FPDS:locationCodeType
namespace https://www.fpds.gov/FPDS
type restriction of string
used by
elements FPDS:placeCodeType/locationCode FPDS:placeSearchCriteriaType/locationCode
facets
maxLength 5
source
<simpleType name="locationCodeType">
  <restriction base="string">
    <maxLength value="5"/>
  </restriction>
</simpleType>

simpleType FPDS:placeNameType
namespace https://www.fpds.gov/FPDS
type restriction of string
used by
elements FPDS:placeType/placeName FPDS:placeSearchCriteriaType/placeName
facets
maxLength 100
source
<simpleType name="placeNameType">
  <restriction base="string">
    <maxLength value="100"/>
  </restriction>
</simpleType>

simpleType FPDS:regionCodeType
namespace https://www.fpds.gov/FPDS
type restriction of string
used by
elements FPDS:governmentOfficeType/regionCode FPDS:governmentOfficeSearchCriteriaType/regionCode
facets
maxLength 2
source
<simpleType name="regionCodeType">
  <restriction base="string">
    <maxLength value="2"/>
  </restriction>
</simpleType>

simpleType FPDS:stateType
namespace https://www.fpds.gov/FPDS
type restriction of string
used by
elements FPDS:addressType/state FPDS:governmentOfficeSearchCriteriaType/state FPDS:vendorSearchCriteriaType/state FPDS:placeCodeType/stateCode FPDS:placeSearchCriteriaType/stateCode
facets
maxLength 2
source
<simpleType name="stateType">
  <restriction base="string">
    <maxLength value="2"/>
  </restriction>
</simpleType>

simpleType FPDS:streetAddressType
namespace https://www.fpds.gov/FPDS
type restriction of string
used by
elements FPDS:addressType/streetAddress FPDS:addressType/streetAddress2 FPDS:addressType/streetAddress3
facets
maxLength 35
source
<simpleType name="streetAddressType">
  <restriction base="string">
    <maxLength value="35"/>
  </restriction>
</simpleType>

simpleType FPDS:ZIPCodeType
namespace https://www.fpds.gov/FPDS
type restriction of string
used by
elements FPDS:addressType/ZIPCode FPDS:placeType/ZIPCode FPDS:placeSearchCriteriaType/ZIPCode FPDS:governmentOfficeSearchCriteriaType/ZIPCode FPDS:vendorSearchCriteriaType/ZIPCode
facets
maxLength 10
source
<simpleType name="ZIPCodeType">
  <restriction base="string">
    <maxLength value="10"/>
  </restriction>
</simpleType>

element FPDS:listOfNAICSs
diagram
namespace https://www.fpds.gov/FPDS
type FPDS:listOfNAICSsType
children count NAICS
source
<element name="listOfNAICSs" type="FPDS:listOfNAICSsType"/>

element FPDS:NAICS
diagram
namespace https://www.fpds.gov/FPDS
type FPDS:NAICSType
children NAICSCode parentNAICSCode NAICSName startDate endDate auditInformation
source
<element name="NAICS" type="FPDS:NAICSType"/>

element FPDS:NAICSSearchCriteria
diagram
namespace https://www.fpds.gov/FPDS
type FPDS:NAICSSearchCriteriaType
children NAICSCode parentNAICSCode NAICSName startDate endDate
source
<element name="NAICSSearchCriteria" type="FPDS:NAICSSearchCriteriaType"/>

complexType FPDS:listOfNAICSsType
diagram
namespace https://www.fpds.gov/FPDS
type extension of FPDS:listOfSearchResults
children count NAICS
used by
element FPDS:listOfNAICSs
source
<complexType name="listOfNAICSsType">
  <complexContent>
    <extension base="FPDS:listOfSearchResults">
      <sequence>
        <element name="NAICS" type="FPDS:NAICSType" minOccurs="0" maxOccurs="unbounded"/>
      </sequence>
    </extension>
  </complexContent>
</complexType>

element FPDS:listOfNAICSsType/NAICS
diagram
namespace https://www.fpds.gov/FPDS
type FPDS:NAICSType
children NAICSCode parentNAICSCode NAICSName startDate endDate auditInformation
source
<element name="NAICS" type="FPDS:NAICSType" minOccurs="0" maxOccurs="unbounded"/>

complexType FPDS:NAICSSearchCriteriaType
diagram
namespace https://www.fpds.gov/FPDS
children NAICSCode parentNAICSCode NAICSName startDate endDate
used by
element FPDS:NAICSSearchCriteria
source
<complexType name="NAICSSearchCriteriaType">
  <sequence>
    <element name="NAICSCode" type="FPDS:NAICSCodeType" nillable="true" minOccurs="0"/>
    <element name="parentNAICSCode" type="FPDS:NAICSCodeType" nillable="true" minOccurs="0"/>
    <element name="NAICSName" type="FPDS:NAICSNameType" nillable="true" minOccurs="0"/>
    <element name="startDate" type="FPDS:FPDSDateType" nillable="true" minOccurs="0"/>
    <element name="endDate" type="FPDS:FPDSDateType" nillable="true" minOccurs="0"/>
  </sequence>
</complexType>

element FPDS:NAICSSearchCriteriaType/NAICSCode
diagram
namespace https://www.fpds.gov/FPDS
type FPDS:NAICSCodeType
facets
maxLength 6
source
<element name="NAICSCode" type="FPDS:NAICSCodeType" nillable="true" minOccurs="0"/>

element FPDS:NAICSSearchCriteriaType/parentNAICSCode
diagram
namespace https://www.fpds.gov/FPDS
type FPDS:NAICSCodeType
facets
maxLength 6
source
<element name="parentNAICSCode" type="FPDS:NAICSCodeType" nillable="true" minOccurs="0"/>

element FPDS:NAICSSearchCriteriaType/NAICSName
diagram
namespace https://www.fpds.gov/FPDS
type FPDS:NAICSNameType
facets
maxLength 2000
source
<element name="NAICSName" type="FPDS:NAICSNameType" nillable="true" minOccurs="0"/>

element FPDS:NAICSSearchCriteriaType/startDate
diagram
namespace https://www.fpds.gov/FPDS
type FPDS:FPDSDateType
facets
whiteSpace preserve
pattern [0-9]{4}(-[0-9]{2})(-[0-9]{2}) ([0-9]{2})(:[0-9]{2})(:[0-9]{2})
source
<element name="startDate" type="FPDS:FPDSDateType" nillable="true" minOccurs="0"/>

element FPDS:NAICSSearchCriteriaType/endDate
diagram
namespace https://www.fpds.gov/FPDS
type FPDS:FPDSDateType
facets
whiteSpace preserve
pattern [0-9]{4}(-[0-9]{2})(-[0-9]{2}) ([0-9]{2})(:[0-9]{2})(:[0-9]{2})
source
<element name="endDate" type="FPDS:FPDSDateType" nillable="true" minOccurs="0"/>

complexType FPDS:NAICSType
diagram
namespace https://www.fpds.gov/FPDS
children NAICSCode parentNAICSCode NAICSName startDate endDate auditInformation
used by
elements FPDS:NAICS FPDS:listOfNAICSsType/NAICS
source
<complexType name="NAICSType">
  <sequence>
    <element name="NAICSCode" type="FPDS:NAICSCodeType"/>
    <element name="parentNAICSCode" type="FPDS:NAICSCodeType"/>
    <element name="NAICSName" type="FPDS:NAICSNameType" nillable="true" minOccurs="0"/>
    <element name="startDate" type="FPDS:FPDSDateType" nillable="true" minOccurs="0"/>
    <element name="endDate" type="FPDS:FPDSDateType" nillable="true" minOccurs="0"/>
    <element name="auditInformation" type="FPDS:auditInformationType" nillable="true" minOccurs="0"/>
  </sequence>
</complexType>

element FPDS:NAICSType/NAICSCode
diagram
namespace https://www.fpds.gov/FPDS
type FPDS:NAICSCodeType
facets
maxLength 6
source
<element name="NAICSCode" type="FPDS:NAICSCodeType"/>

element FPDS:NAICSType/parentNAICSCode
diagram
namespace https://www.fpds.gov/FPDS
type FPDS:NAICSCodeType
facets
maxLength 6
source
<element name="parentNAICSCode" type="FPDS:NAICSCodeType"/>

element FPDS:NAICSType/NAICSName
diagram
namespace https://www.fpds.gov/FPDS
type FPDS:NAICSNameType
facets
maxLength 2000
source
<element name="NAICSName" type="FPDS:NAICSNameType" nillable="true" minOccurs="0"/>

element FPDS:NAICSType/startDate
diagram
namespace https://www.fpds.gov/FPDS
type FPDS:FPDSDateType
facets
whiteSpace preserve
pattern [0-9]{4}(-[0-9]{2})(-[0-9]{2}) ([0-9]{2})(:[0-9]{2})(:[0-9]{2})
source
<element name="startDate" type="FPDS:FPDSDateType" nillable="true" minOccurs="0"/>

element FPDS:NAICSType/endDate
diagram
namespace https://www.fpds.gov/FPDS
type FPDS:FPDSDateType
facets
whiteSpace preserve
pattern [0-9]{4}(-[0-9]{2})(-[0-9]{2}) ([0-9]{2})(:[0-9]{2})(:[0-9]{2})
source
<element name="endDate" type="FPDS:FPDSDateType" nillable="true" minOccurs="0"/>

element FPDS:NAICSType/auditInformation
diagram
namespace https://www.fpds.gov/FPDS
type FPDS:auditInformationType
children createdBy createdDate lastModifiedBy lastModifiedDate
source
<element name="auditInformation" type="FPDS:auditInformationType" nillable="true" minOccurs="0"/>

simpleType FPDS:NAICSCodeType
namespace https://www.fpds.gov/FPDS
type restriction of string
used by
elements awardSummaryType/NAICSCode FPDS:contractSearchCriteriaType/NAICSCode FPDS:contractSummaryType/NAICSCode FPDS:NAICSType/NAICSCode FPDS:NAICSSearchCriteriaType/NAICSCode FPDS:NAICSType/parentNAICSCode FPDS:NAICSSearchCriteriaType/parentNAICSCode FPDS:productOrServiceInformationType/principalNAICSCode
facets
maxLength 6
annotation
documentation 
6 digit NAICS Code
source
<simpleType name="NAICSCodeType">
  <annotation>
    <documentation>6 digit NAICS Code</documentation>
  </annotation>
  <restriction base="string">
    <maxLength value="6"/>
  </restriction>
</simpleType>

simpleType FPDS:NAICSNameType
namespace https://www.fpds.gov/FPDS
type restriction of string
used by
elements FPDS:NAICSType/NAICSName FPDS:NAICSSearchCriteriaType/NAICSName
facets
maxLength 2000
source
<simpleType name="NAICSNameType">
  <restriction base="string">
    <maxLength value="2000"/>
  </restriction>
</simpleType>

element FPDS:listOfPSCs
diagram
namespace https://www.fpds.gov/FPDS
type FPDS:listOfPSCsType
children count PSC
source
<element name="listOfPSCs" type="FPDS:listOfPSCsType"/>

element FPDS:PSC
diagram
namespace https://www.fpds.gov/FPDS
type FPDS:PSCType
children PSCCode parentPSCCode PSCName startDate endDate auditInformation
source
<element name="PSC" type="FPDS:PSCType"/>

element FPDS:PSCSearchCriteria
diagram
namespace https://www.fpds.gov/FPDS
type FPDS:PSCSearchCriteriaType
children PSCCode parentPSCCode PSCName startDate endDate
source
<element name="PSCSearchCriteria" type="FPDS:PSCSearchCriteriaType"/>

complexType FPDS:listOfPSCsType
diagram
namespace https://www.fpds.gov/FPDS
type extension of FPDS:listOfSearchResults
children count PSC
used by
element FPDS:listOfPSCs
source
<complexType name="listOfPSCsType">
  <complexContent>
    <extension base="FPDS:listOfSearchResults">
      <sequence>
        <element name="PSC" type="FPDS:PSCType" minOccurs="0" maxOccurs="unbounded"/>
      </sequence>
    </extension>
  </complexContent>
</complexType>

element FPDS:listOfPSCsType/PSC
diagram
namespace https://www.fpds.gov/FPDS
type FPDS:PSCType
children PSCCode parentPSCCode PSCName startDate endDate auditInformation
source
<element name="PSC" type="FPDS:PSCType" minOccurs="0" maxOccurs="unbounded"/>

complexType FPDS:PSCSearchCriteriaType
diagram
namespace https://www.fpds.gov/FPDS
children PSCCode parentPSCCode PSCName startDate endDate
used by
element FPDS:PSCSearchCriteria
source
<complexType name="PSCSearchCriteriaType">
  <sequence>
    <element name="PSCCode" type="FPDS:PSCCodeType" nillable="true" minOccurs="0"/>
    <element name="parentPSCCode" type="FPDS:PSCCodeType" nillable="true" minOccurs="0"/>
    <element name="PSCName" type="FPDS:PSCNameType" nillable="true" minOccurs="0"/>
    <element name="startDate" type="FPDS:FPDSDateType" nillable="true" minOccurs="0"/>
    <element name="endDate" type="FPDS:FPDSDateType" nillable="true" minOccurs="0"/>
  </sequence>
</complexType>

element FPDS:PSCSearchCriteriaType/PSCCode
diagram
namespace https://www.fpds.gov/FPDS
type FPDS:PSCCodeType
facets
maxLength 20
source
<element name="PSCCode" type="FPDS:PSCCodeType" nillable="true" minOccurs="0"/>

element FPDS:PSCSearchCriteriaType/parentPSCCode
diagram
namespace https://www.fpds.gov/FPDS
type FPDS:PSCCodeType
facets
maxLength 20
source
<element name="parentPSCCode" type="FPDS:PSCCodeType" nillable="true" minOccurs="0"/>

element FPDS:PSCSearchCriteriaType/PSCName
diagram
namespace https://www.fpds.gov/FPDS
type FPDS:PSCNameType
facets
maxLength 100
source
<element name="PSCName" type="FPDS:PSCNameType" nillable="true" minOccurs="0"/>

element FPDS:PSCSearchCriteriaType/startDate
diagram
namespace https://www.fpds.gov/FPDS
type FPDS:FPDSDateType
facets
whiteSpace preserve
pattern [0-9]{4}(-[0-9]{2})(-[0-9]{2}) ([0-9]{2})(:[0-9]{2})(:[0-9]{2})
source
<element name="startDate" type="FPDS:FPDSDateType" nillable="true" minOccurs="0"/>

element FPDS:PSCSearchCriteriaType/endDate
diagram
namespace https://www.fpds.gov/FPDS
type FPDS:FPDSDateType
facets
whiteSpace preserve
pattern [0-9]{4}(-[0-9]{2})(-[0-9]{2}) ([0-9]{2})(:[0-9]{2})(:[0-9]{2})
source
<element name="endDate" type="FPDS:FPDSDateType" nillable="true" minOccurs="0"/>

complexType FPDS:PSCType
diagram
namespace https://www.fpds.gov/FPDS
children PSCCode parentPSCCode PSCName startDate endDate auditInformation
used by
elements FPDS:PSC FPDS:listOfPSCsType/PSC
source
<complexType name="PSCType">
  <sequence>
    <element name="PSCCode" type="FPDS:PSCCodeType"/>
    <element name="parentPSCCode" type="FPDS:PSCCodeType"/>
    <element name="PSCName" type="FPDS:PSCNameType" nillable="true" minOccurs="0"/>
    <element name="startDate" type="FPDS:FPDSDateType" nillable="true" minOccurs="0"/>
    <element name="endDate" type="FPDS:FPDSDateType" nillable="true" minOccurs="0"/>
    <element name="auditInformation" type="FPDS:auditInformationType" nillable="true" minOccurs="0"/>
  </sequence>
</complexType>

element FPDS:PSCType/PSCCode
diagram
namespace https://www.fpds.gov/FPDS
type FPDS:PSCCodeType
facets
maxLength 20
source
<element name="PSCCode" type="FPDS:PSCCodeType"/>

element FPDS:PSCType/parentPSCCode
diagram
namespace https://www.fpds.gov/FPDS
type FPDS:PSCCodeType
facets
maxLength 20
source
<element name="parentPSCCode" type="FPDS:PSCCodeType"/>

element FPDS:PSCType/PSCName
diagram
namespace https://www.fpds.gov/FPDS
type FPDS:PSCNameType
facets
maxLength 100
source
<element name="PSCName" type="FPDS:PSCNameType" nillable="true" minOccurs="0"/>

element FPDS:PSCType/startDate
diagram
namespace https://www.fpds.gov/FPDS
type FPDS:FPDSDateType
facets
whiteSpace preserve
pattern [0-9]{4}(-[0-9]{2})(-[0-9]{2}) ([0-9]{2})(:[0-9]{2})(:[0-9]{2})
source
<element name="startDate" type="FPDS:FPDSDateType" nillable="true" minOccurs="0"/>

element FPDS:PSCType/endDate
diagram
namespace https://www.fpds.gov/FPDS
type FPDS:FPDSDateType
facets
whiteSpace preserve
pattern [0-9]{4}(-[0-9]{2})(-[0-9]{2}) ([0-9]{2})(:[0-9]{2})(:[0-9]{2})
source
<element name="endDate" type="FPDS:FPDSDateType" nillable="true" minOccurs="0"/>

element FPDS:PSCType/auditInformation
diagram
namespace https://www.fpds.gov/FPDS
type FPDS:auditInformationType
children createdBy createdDate lastModifiedBy lastModifiedDate
source
<element name="auditInformation" type="FPDS:auditInformationType" nillable="true" minOccurs="0"/>

simpleType FPDS:PSCCodeType
namespace https://www.fpds.gov/FPDS
type restriction of string
used by
elements FPDS:PSCType/parentPSCCode FPDS:PSCSearchCriteriaType/parentPSCCode FPDS:productOrServiceInformationType/productOrServiceCode FPDS:PSCType/PSCCode FPDS:PSCSearchCriteriaType/PSCCode
facets
maxLength 20
source
<simpleType name="PSCCodeType">
  <restriction base="string">
    <maxLength value="20"/>
  </restriction>
</simpleType>

simpleType FPDS:PSCNameType
namespace https://www.fpds.gov/FPDS
type restriction of string
used by
elements FPDS:PSCType/PSCName FPDS:PSCSearchCriteriaType/PSCName
facets
maxLength 100
source
<simpleType name="PSCNameType">
  <restriction base="string">
    <maxLength value="100"/>
  </restriction>
</simpleType>

element FPDS:agency
diagram
namespace https://www.fpds.gov/FPDS
type FPDS:agencyType
children agencyID agencyName departmentID parentAgencyID listOfAdministrators startDate endDate auditInformation
source
<element name="agency" type="FPDS:agencyType"/>

element FPDS:agencySearchCriteria
diagram
namespace https://www.fpds.gov/FPDS
type FPDS:agencySearchCriteriaType
children agencyID agencyName parentAgencyID parentAgencyName departmentID startDate endDate
source
<element name="agencySearchCriteria" type="FPDS:agencySearchCriteriaType"/>

element FPDS:listOfAgencies
diagram
namespace https://www.fpds.gov/FPDS
type FPDS:listOfAgenciesType
children count agency
source
<element name="listOfAgencies" type="FPDS:listOfAgenciesType"/>

complexType FPDS:agencySearchCriteriaType
diagram
namespace https://www.fpds.gov/FPDS
children agencyID agencyName parentAgencyID parentAgencyName departmentID startDate endDate
used by
element FPDS:agencySearchCriteria
source
<complexType name="agencySearchCriteriaType">
  <sequence>
    <element name="agencyID" type="FPDS:agencyIDType" minOccurs="0"/>
    <element name="agencyName" type="FPDS:agencyNameType" minOccurs="0"/>
    <element name="parentAgencyID" type="FPDS:agencyIDType" minOccurs="0"/>
    <element name="parentAgencyName" type="FPDS:agencyNameType" minOccurs="0"/>
    <element name="departmentID" type="FPDS:departmentIDType" minOccurs="0"/>
    <element name="startDate" type="FPDS:FPDSDateType" minOccurs="0"/>
    <element name="endDate" type="FPDS:FPDSDateType" minOccurs="0"/>
  </sequence>
</complexType>

element FPDS:agencySearchCriteriaType/agencyID
diagram
namespace https://www.fpds.gov/FPDS
type FPDS:agencyIDType
facets
maxLength 4
source
<element name="agencyID" type="FPDS:agencyIDType" minOccurs="0"/>

element FPDS:agencySearchCriteriaType/agencyName
diagram
namespace https://www.fpds.gov/FPDS
type FPDS:agencyNameType
facets
maxLength 100
source
<element name="agencyName" type="FPDS:agencyNameType" minOccurs="0"/>

element FPDS:agencySearchCriteriaType/parentAgencyID
diagram
namespace https://www.fpds.gov/FPDS
type FPDS:agencyIDType
facets
maxLength 4
source
<element name="parentAgencyID" type="FPDS:agencyIDType" minOccurs="0"/>

element FPDS:agencySearchCriteriaType/parentAgencyName
diagram
namespace https://www.fpds.gov/FPDS
type FPDS:agencyNameType
facets
maxLength 100
source
<element name="parentAgencyName" type="FPDS:agencyNameType" minOccurs="0"/>

element FPDS:agencySearchCriteriaType/departmentID
diagram
namespace https://www.fpds.gov/FPDS
type FPDS:departmentIDType
facets
maxLength 4
source
<element name="departmentID" type="FPDS:departmentIDType" minOccurs="0"/>

element FPDS:agencySearchCriteriaType/startDate
diagram
namespace https://www.fpds.gov/FPDS
type FPDS:FPDSDateType
facets
whiteSpace preserve
pattern [0-9]{4}(-[0-9]{2})(-[0-9]{2}) ([0-9]{2})(:[0-9]{2})(:[0-9]{2})
source
<element name="startDate" type="FPDS:FPDSDateType" minOccurs="0"/>

element FPDS:agencySearchCriteriaType/endDate
diagram
namespace https://www.fpds.gov/FPDS
type FPDS:FPDSDateType
facets
whiteSpace preserve
pattern [0-9]{4}(-[0-9]{2})(-[0-9]{2}) ([0-9]{2})(:[0-9]{2})(:[0-9]{2})
source
<element name="endDate" type="FPDS:FPDSDateType" minOccurs="0"/>

complexType FPDS:agencyType
diagram
namespace https://www.fpds.gov/FPDS
children agencyID agencyName departmentID parentAgencyID listOfAdministrators startDate endDate auditInformation
used by
elements FPDS:listOfAgenciesType/agency FPDS:agency
source
<complexType name="agencyType">
  <sequence>
    <element name="agencyID" type="FPDS:agencyIDType"/>
    <element name="agencyName" type="FPDS:agencyNameType" minOccurs="0"/>
    <element name="departmentID" type="FPDS:departmentIDType" minOccurs="0"/>
    <element name="parentAgencyID" type="FPDS:agencyIDType" minOccurs="0"/>
    <element name="listOfAdministrators" type="FPDS:listOfAdministratorsType" minOccurs="0"/>
    <element name="startDate" type="FPDS:FPDSDateType" minOccurs="0"/>
    <element name="endDate" type="FPDS:FPDSDateType" minOccurs="0"/>
    <element name="auditInformation" type="FPDS:auditInformationType" minOccurs="0"/>
  </sequence>
</complexType>

element FPDS:agencyType/agencyID
diagram
namespace https://www.fpds.gov/FPDS
type FPDS:agencyIDType
facets
maxLength 4
source
<element name="agencyID" type="FPDS:agencyIDType"/>

element FPDS:agencyType/agencyName
diagram
namespace https://www.fpds.gov/FPDS
type FPDS:agencyNameType
facets
maxLength 100
source
<element name="agencyName" type="FPDS:agencyNameType" minOccurs="0"/>

element FPDS:agencyType/departmentID
diagram
namespace https://www.fpds.gov/FPDS
type FPDS:departmentIDType
facets
maxLength 4
source
<element name="departmentID" type="FPDS:departmentIDType" minOccurs="0"/>

element FPDS:agencyType/parentAgencyID
diagram
namespace https://www.fpds.gov/FPDS
type FPDS:agencyIDType
facets
maxLength 4
source
<element name="parentAgencyID" type="FPDS:agencyIDType" minOccurs="0"/>

element FPDS:agencyType/listOfAdministrators
diagram
namespace https://www.fpds.gov/FPDS
type FPDS:listOfAdministratorsType
children administrator
source
<element name="listOfAdministrators" type="FPDS:listOfAdministratorsType" minOccurs="0"/>

element FPDS:agencyType/startDate
diagram
namespace https://www.fpds.gov/FPDS
type FPDS:FPDSDateType
facets
whiteSpace preserve
pattern [0-9]{4}(-[0-9]{2})(-[0-9]{2}) ([0-9]{2})(:[0-9]{2})(:[0-9]{2})
source
<element name="startDate" type="FPDS:FPDSDateType" minOccurs="0"/>

element FPDS:agencyType/endDate
diagram
namespace https://www.fpds.gov/FPDS
type FPDS:FPDSDateType
facets
whiteSpace preserve
pattern [0-9]{4}(-[0-9]{2})(-[0-9]{2}) ([0-9]{2})(:[0-9]{2})(:[0-9]{2})
source
<element name="endDate" type="FPDS:FPDSDateType" minOccurs="0"/>

element FPDS:agencyType/auditInformation
diagram
namespace https://www.fpds.gov/FPDS
type FPDS:auditInformationType
children createdBy createdDate lastModifiedBy lastModifiedDate
source
<element name="auditInformation" type="FPDS:auditInformationType" minOccurs="0"/>

complexType FPDS:listOfAgenciesType
diagram
namespace https://www.fpds.gov/FPDS
type extension of FPDS:listOfSearchResults
children count agency
used by
element FPDS:listOfAgencies
source
<complexType name="listOfAgenciesType">
  <complexContent>
    <extension base="FPDS:listOfSearchResults">
      <sequence>
        <element name="agency" type="FPDS:agencyType" minOccurs="0" maxOccurs="unbounded"/>
      </sequence>
    </extension>
  </complexContent>
</complexType>

element FPDS:listOfAgenciesType/agency
diagram
namespace https://www.fpds.gov/FPDS
type FPDS:agencyType
children agencyID agencyName departmentID parentAgencyID listOfAdministrators startDate endDate auditInformation
source
<element name="agency" type="FPDS:agencyType" minOccurs="0" maxOccurs="unbounded"/>

simpleType FPDS:agencyIDType
namespace https://www.fpds.gov/FPDS
type restriction of string
used by
elements FPDS:contractIDType/agencyID FPDS:referencedIDVIDType/agencyID FPDS:contractSearchCriteriaType/agencyID FPDS:agencySpecificAwardElementsType/agencyID FPDS:agencyType/agencyID FPDS:agencySearchCriteriaType/agencyID FPDS:governmentOfficeType/agencyID FPDS:governmentOfficeSearchCriteriaType/agencyID FPDS:purchaserInformationType/contractingOfficeAgencyID awardPurchaserInformationType/fundingRequestingAgencyID FPDS:agencyType/parentAgencyID FPDS:agencySearchCriteriaType/parentAgencyID
facets
maxLength 4
source
<simpleType name="agencyIDType">
  <restriction base="string">
    <maxLength value="4"/>
  </restriction>
</simpleType>

simpleType FPDS:agencyNameType
namespace https://www.fpds.gov/FPDS
type restriction of string
used by
elements awardSummaryType/agencyName FPDS:contractSearchCriteriaType/agencyName FPDS:contractSummaryType/agencyName FPDS:agencyType/agencyName FPDS:agencySearchCriteriaType/agencyName FPDS:governmentOfficeSearchCriteriaType/agencyName FPDS:agencySearchCriteriaType/parentAgencyName
facets
maxLength 100
source
<simpleType name="agencyNameType">
  <restriction base="string">
    <maxLength value="100"/>
  </restriction>
</simpleType>

element FPDS:governmentOffice
diagram
namespace https://www.fpds.gov/FPDS
type FPDS:governmentOfficeType
children streetAddress streetAddress2 streetAddress3 city state ZIPCode countryCode officeID agencyID officeName regionCode listOfAdministrators startDate endDate auditInformation
source
<element name="governmentOffice" type="FPDS:governmentOfficeType"/>

element FPDS:governmentOfficeSearchCriteria
diagram
namespace https://www.fpds.gov/FPDS
type FPDS:governmentOfficeSearchCriteriaType
children officeID officeName agencyID agencyName regionCode city state ZIPCode countryCode startDate endDate
source
<element name="governmentOfficeSearchCriteria" type="FPDS:governmentOfficeSearchCriteriaType"/>

element FPDS:listOfGovernmentOffices
diagram
namespace https://www.fpds.gov/FPDS
type FPDS:listOfGovernmentOfficesType
children count governmentOffice
source
<element name="listOfGovernmentOffices" type="FPDS:listOfGovernmentOfficesType"/>

complexType FPDS:governmentOfficeSearchCriteriaType
diagram
namespace https://www.fpds.gov/FPDS
children officeID officeName agencyID agencyName regionCode city state ZIPCode countryCode startDate endDate
used by
element FPDS:governmentOfficeSearchCriteria
source
<complexType name="governmentOfficeSearchCriteriaType">
  <sequence>
    <element name="officeID" type="FPDS:officeIDType" minOccurs="0"/>
    <element name="officeName" type="FPDS:unitNameType" minOccurs="0"/>
    <element name="agencyID" type="FPDS:agencyIDType" minOccurs="0"/>
    <element name="agencyName" type="FPDS:agencyNameType" minOccurs="0"/>
    <element name="regionCode" type="FPDS:regionCodeType" minOccurs="0"/>
    <element name="city" type="FPDS:cityType" minOccurs="0"/>
    <element name="state" type="FPDS:stateType" minOccurs="0"/>
    <element name="ZIPCode" type="FPDS:ZIPCodeType" minOccurs="0"/>
    <element name="countryCode" type="FPDS:countryCodeType" default="USA" minOccurs="0"/>
    <element name="startDate" type="FPDS:FPDSDateType" minOccurs="0"/>
    <element name="endDate" type="FPDS:FPDSDateType" minOccurs="0"/>
  </sequence>
</complexType>

element FPDS:governmentOfficeSearchCriteriaType/officeID
diagram
namespace https://www.fpds.gov/FPDS
type FPDS:officeIDType
facets
maxLength 6
source
<element name="officeID" type="FPDS:officeIDType" minOccurs="0"/>

element FPDS:governmentOfficeSearchCriteriaType/officeName
diagram
namespace https://www.fpds.gov/FPDS
type FPDS:unitNameType
facets
maxLength 35
source
<element name="officeName" type="FPDS:unitNameType" minOccurs="0"/>

element FPDS:governmentOfficeSearchCriteriaType/agencyID
diagram
namespace https://www.fpds.gov/FPDS
type FPDS:agencyIDType
facets
maxLength 4
source
<element name="agencyID" type="FPDS:agencyIDType" minOccurs="0"/>

element FPDS:governmentOfficeSearchCriteriaType/agencyName
diagram
namespace https://www.fpds.gov/FPDS
type FPDS:agencyNameType
facets
maxLength 100
source
<element name="agencyName" type="FPDS:agencyNameType" minOccurs="0"/>

element FPDS:governmentOfficeSearchCriteriaType/regionCode
diagram
namespace https://www.fpds.gov/FPDS
type FPDS:regionCodeType
facets
maxLength 2
source
<element name="regionCode" type="FPDS:regionCodeType" minOccurs="0"/>

element FPDS:governmentOfficeSearchCriteriaType/city
diagram
namespace https://www.fpds.gov/FPDS
type FPDS:cityType
facets
maxLength 20
source
<element name="city" type="FPDS:cityType" minOccurs="0"/>

element FPDS:governmentOfficeSearchCriteriaType/state
diagram
namespace https://www.fpds.gov/FPDS
type FPDS:stateType
facets
maxLength 2
source
<element name="state" type="FPDS:stateType" minOccurs="0"/>

element FPDS:governmentOfficeSearchCriteriaType/ZIPCode
diagram
namespace https://www.fpds.gov/FPDS
type FPDS:ZIPCodeType
facets
maxLength 10
source
<element name="ZIPCode" type="FPDS:ZIPCodeType" minOccurs="0"/>

element FPDS:governmentOfficeSearchCriteriaType/countryCode
diagram
namespace https://www.fpds.gov/FPDS
type FPDS:countryCodeType
facets
maxLength 3
source
<element name="countryCode" type="FPDS:countryCodeType" default="USA" minOccurs="0"/>

element FPDS:governmentOfficeSearchCriteriaType/startDate
diagram
namespace https://www.fpds.gov/FPDS
type FPDS:FPDSDateType
facets
whiteSpace preserve
pattern [0-9]{4}(-[0-9]{2})(-[0-9]{2}) ([0-9]{2})(:[0-9]{2})(:[0-9]{2})
source
<element name="startDate" type="FPDS:FPDSDateType" minOccurs="0"/>

element FPDS:governmentOfficeSearchCriteriaType/endDate
diagram
namespace https://www.fpds.gov/FPDS
type FPDS:FPDSDateType
facets
whiteSpace preserve
pattern [0-9]{4}(-[0-9]{2})(-[0-9]{2}) ([0-9]{2})(:[0-9]{2})(:[0-9]{2})
source
<element name="endDate" type="FPDS:FPDSDateType" minOccurs="0"/>

complexType FPDS:governmentOfficeType
diagram
namespace https://www.fpds.gov/FPDS
type extension of FPDS:addressType
children streetAddress streetAddress2 streetAddress3 city state ZIPCode countryCode officeID agencyID officeName regionCode listOfAdministrators startDate endDate auditInformation
used by
elements FPDS:governmentOffice FPDS:listOfGovernmentOfficesType/governmentOffice
source
<complexType name="governmentOfficeType">
  <complexContent>
    <extension base="FPDS:addressType">
      <sequence>
        <element name="officeID" type="FPDS:officeIDType"/>
        <element name="agencyID" type="FPDS:agencyIDType"/>
        <element name="officeName" type="FPDS:unitNameType" minOccurs="0"/>
        <element name="regionCode" type="FPDS:regionCodeType" minOccurs="0"/>
        <element name="listOfAdministrators" type="FPDS:listOfAdministratorsType" minOccurs="0"/>
        <element name="startDate" type="FPDS:FPDSDateType" minOccurs="0"/>
        <element name="endDate" type="FPDS:FPDSDateType" minOccurs="0"/>
        <element name="auditInformation" type="FPDS:auditInformationType" minOccurs="0"/>
      </sequence>
    </extension>
  </complexContent>
</complexType>

element FPDS:governmentOfficeType/officeID
diagram
namespace https://www.fpds.gov/FPDS
type FPDS:officeIDType
facets
maxLength 6
source
<element name="officeID" type="FPDS:officeIDType"/>

element FPDS:governmentOfficeType/agencyID
diagram
namespace https://www.fpds.gov/FPDS
type FPDS:agencyIDType
facets
maxLength 4
source
<element name="agencyID" type="FPDS:agencyIDType"/>

element FPDS:governmentOfficeType/officeName
diagram
namespace https://www.fpds.gov/FPDS
type FPDS:unitNameType
facets
maxLength 35
source
<element name="officeName" type="FPDS:unitNameType" minOccurs="0"/>

element FPDS:governmentOfficeType/regionCode
diagram
namespace https://www.fpds.gov/FPDS
type FPDS:regionCodeType
facets
maxLength 2
source
<element name="regionCode" type="FPDS:regionCodeType" minOccurs="0"/>

element FPDS:governmentOfficeType/listOfAdministrators
diagram
namespace https://www.fpds.gov/FPDS
type FPDS:listOfAdministratorsType
children administrator
source
<element name="listOfAdministrators" type="FPDS:listOfAdministratorsType" minOccurs="0"/>

element FPDS:governmentOfficeType/startDate
diagram
namespace https://www.fpds.gov/FPDS
type FPDS:FPDSDateType
facets
whiteSpace preserve
pattern [0-9]{4}(-[0-9]{2})(-[0-9]{2}) ([0-9]{2})(:[0-9]{2})(:[0-9]{2})
source
<element name="startDate" type="FPDS:FPDSDateType" minOccurs="0"/>

element FPDS:governmentOfficeType/endDate
diagram
namespace https://www.fpds.gov/FPDS
type FPDS:FPDSDateType
facets
whiteSpace preserve
pattern [0-9]{4}(-[0-9]{2})(-[0-9]{2}) ([0-9]{2})(:[0-9]{2})(:[0-9]{2})
source
<element name="endDate" type="FPDS:FPDSDateType" minOccurs="0"/>

element FPDS:governmentOfficeType/auditInformation
diagram
namespace https://www.fpds.gov/FPDS
type FPDS:auditInformationType
children createdBy createdDate lastModifiedBy lastModifiedDate
source
<element name="auditInformation" type="FPDS:auditInformationType" minOccurs="0"/>

complexType FPDS:listOfGovernmentOfficesType
diagram
namespace https://www.fpds.gov/FPDS
type extension of FPDS:listOfSearchResults
children count governmentOffice
used by
element FPDS:listOfGovernmentOffices
source
<complexType name="listOfGovernmentOfficesType">
  <complexContent>
    <extension base="FPDS:listOfSearchResults">
      <sequence>
        <element name="governmentOffice" type="FPDS:governmentOfficeType" minOccurs="0" maxOccurs="unbounded"/>
      </sequence>
    </extension>
  </complexContent>
</complexType>

element FPDS:listOfGovernmentOfficesType/governmentOffice
diagram
namespace https://www.fpds.gov/FPDS
type FPDS:governmentOfficeType
children streetAddress streetAddress2 streetAddress3 city state ZIPCode countryCode officeID agencyID officeName regionCode listOfAdministrators startDate endDate auditInformation
source
<element name="governmentOffice" type="FPDS:governmentOfficeType" minOccurs="0" maxOccurs="unbounded"/>

simpleType FPDS:officeIDType
namespace https://www.fpds.gov/FPDS
type restriction of string
used by
elements FPDS:purchaserInformationType/contractingOfficeID awardPurchaserInformationType/fundingRequestingOfficeID FPDS:governmentOfficeType/officeID FPDS:governmentOfficeSearchCriteriaType/officeID
facets
maxLength 6
source
<simpleType name="officeIDType">
  <restriction base="string">
    <maxLength value="6"/>
  </restriction>
</simpleType>

simpleType FPDS:unitNameType
namespace https://www.fpds.gov/FPDS
type restriction of string
used by
elements awardSummaryType/officeName FPDS:contractSearchCriteriaType/officeName FPDS:contractSummaryType/officeName FPDS:governmentOfficeType/officeName FPDS:governmentOfficeSearchCriteriaType/officeName
facets
maxLength 35
source
<simpleType name="unitNameType">
  <restriction base="string">
    <maxLength value="35"/>
  </restriction>
</simpleType>

element FPDS:listOfVendors
diagram
namespace https://www.fpds.gov/FPDS
type FPDS:listOfVendorsType
children count vendor
source
<element name="listOfVendors" type="FPDS:listOfVendorsType"/>

element FPDS:vendor
diagram
namespace https://www.fpds.gov/FPDS
type FPDS:vendorType
children vendorHeader vendorSocioEconomicIndicators listOfVendorLocations
source
<element name="vendor" type="FPDS:vendorType"/>

element FPDS:vendorSearchCriteria
diagram
namespace https://www.fpds.gov/FPDS
type FPDS:vendorSearchCriteriaType
children vendorName vendorDoingAsBusinessName DUNSNumber city state ZIPCode countryCode vendorSocioEconomicIndicators
source
<element name="vendorSearchCriteria" type="FPDS:vendorSearchCriteriaType"/>

complexType FPDS:listOfVendorLocationsType
diagram
namespace https://www.fpds.gov/FPDS
children vendorLocation
used by
element FPDS:vendorType/listOfVendorLocations
source
<complexType name="listOfVendorLocationsType">
  <sequence>
    <element name="vendorLocation" type="FPDS:vendorLocationType" minOccurs="0" maxOccurs="unbounded"/>
  </sequence>
</complexType>

element FPDS:listOfVendorLocationsType/vendorLocation
diagram
namespace https://www.fpds.gov/FPDS
type FPDS:vendorLocationType
children streetAddress streetAddress2 streetAddress3 city state ZIPCode countryCode vendorSiteCode vendorAlternateSiteCode DUNSNumber parentDUNSNumber phoneNo faxNo divisionName divisionNumberOrOfficeCode congressionalDistrict registrationDate renewalDate vendorLocationDisabledFlag
source
<element name="vendorLocation" type="FPDS:vendorLocationType" minOccurs="0" maxOccurs="unbounded"/>

complexType FPDS:listOfVendorsType
diagram
namespace https://www.fpds.gov/FPDS
type extension of FPDS:listOfSearchResults
children count vendor
used by
element FPDS:listOfVendors
source
<complexType name="listOfVendorsType">
  <complexContent>
    <extension base="FPDS:listOfSearchResults">
      <sequence>
        <element name="vendor" type="FPDS:vendorType" minOccurs="0" maxOccurs="unbounded"/>
      </sequence>
    </extension>
  </complexContent>
</complexType>

element FPDS:listOfVendorsType/vendor
diagram
namespace https://www.fpds.gov/FPDS
type FPDS:vendorType
children vendorHeader vendorSocioEconomicIndicators listOfVendorLocations
source
<element name="vendor" type="FPDS:vendorType" minOccurs="0" maxOccurs="unbounded"/>

complexType FPDS:vendorHeaderType
diagram
namespace https://www.fpds.gov/FPDS
children vendorName vendorAlternateName vendorLegalOrganizationName vendorDoingAsBusinessName vendorEnabled
used by
elements FPDS:vendorType/vendorHeader FPDS:vendorInstanceType/vendorHeader
source
<complexType name="vendorHeaderType">
  <sequence>
    <element name="vendorName" type="FPDS:vendorNameType" nillable="true" minOccurs="0"/>
    <element name="vendorAlternateName" type="string" nillable="true" minOccurs="0"/>
    <element name="vendorLegalOrganizationName" type="string" nillable="true" minOccurs="0"/>
    <element name="vendorDoingAsBusinessName" type="FPDS:vendorDoingAsBusinessNameType" nillable="true" minOccurs="0"/>
    <element name="vendorEnabled" type="boolean" default="false" minOccurs="0"/>
  </sequence>
</complexType>

element FPDS:vendorHeaderType/vendorName
diagram
namespace https://www.fpds.gov/FPDS
type FPDS:vendorNameType
facets
maxLength 80
source
<element name="vendorName" type="FPDS:vendorNameType" nillable="true" minOccurs="0"/>

element FPDS:vendorHeaderType/vendorAlternateName
diagram
namespace https://www.fpds.gov/FPDS
type string
source
<element name="vendorAlternateName" type="string" nillable="true" minOccurs="0"/>

element FPDS:vendorHeaderType/vendorLegalOrganizationName
diagram
namespace https://www.fpds.gov/FPDS
type string
source
<element name="vendorLegalOrganizationName" type="string" nillable="true" minOccurs="0"/>

element FPDS:vendorHeaderType/vendorDoingAsBusinessName
diagram
namespace https://www.fpds.gov/FPDS
type FPDS:vendorDoingAsBusinessNameType
facets
maxLength 60
source
<element name="vendorDoingAsBusinessName" type="FPDS:vendorDoingAsBusinessNameType" nillable="true" minOccurs="0"/>

element FPDS:vendorHeaderType/vendorEnabled
diagram
namespace https://www.fpds.gov/FPDS
type boolean
source
<element name="vendorEnabled" type="boolean" default="false" minOccurs="0"/>

complexType FPDS:vendorInstanceType
diagram
namespace https://www.fpds.gov/FPDS
children vendorHeader vendorSocioEconomicIndicators vendorLocation
used by
complexType FPDS:contractVendorType
source
<complexType name="vendorInstanceType">
  <sequence>
    <element name="vendorHeader" type="FPDS:vendorHeaderType" minOccurs="0"/>
    <element name="vendorSocioEconomicIndicators" type="FPDS:vendorSocioEconomicIndicatorsType" minOccurs="0"/>
    <element name="vendorLocation" type="FPDS:vendorLocationType" minOccurs="0"/>
  </sequence>
</complexType>

element FPDS:vendorInstanceType/vendorHeader
diagram
namespace https://www.fpds.gov/FPDS
type FPDS:vendorHeaderType
children vendorName vendorAlternateName vendorLegalOrganizationName vendorDoingAsBusinessName vendorEnabled
source
<element name="vendorHeader" type="FPDS:vendorHeaderType" minOccurs="0"/>

element FPDS:vendorInstanceType/vendorSocioEconomicIndicators
diagram
namespace https://www.fpds.gov/FPDS
type FPDS:vendorSocioEconomicIndicatorsType
children smallBusinessFlag firm8AFlag HUBZoneFlag SDBFlag shelteredWorkshopFlag HBCUFlag educationalInstitiutionFlag womenOwnedFlag veteranOwnedFlag SRDVOBFlag localGovernmentFlag minorityInstitutionFlag AIOBFlag stateGovernmentFlag federalGovernmentFlag minorityOwnedBusinessFlag APAOBFlag tribalGovernmentFlag BAOBFlag NAOBFlag SAAOBFlag nonprofitOrganizationFlag HAOBFlag verySmallBusinessFlag numberOfEmployees annualRevenue organizationalType
source
<element name="vendorSocioEconomicIndicators" type="FPDS:vendorSocioEconomicIndicatorsType" minOccurs="0"/>

element FPDS:vendorInstanceType/vendorLocation
diagram
namespace https://www.fpds.gov/FPDS
type FPDS:vendorLocationType
children streetAddress streetAddress2 streetAddress3 city state ZIPCode countryCode vendorSiteCode vendorAlternateSiteCode DUNSNumber parentDUNSNumber phoneNo faxNo divisionName divisionNumberOrOfficeCode congressionalDistrict registrationDate renewalDate vendorLocationDisabledFlag
source
<element name="vendorLocation" type="FPDS:vendorLocationType" minOccurs="0"/>

complexType FPDS:vendorLocationType
diagram
namespace https://www.fpds.gov/FPDS
type extension of FPDS:addressType
children streetAddress streetAddress2 streetAddress3 city state ZIPCode countryCode vendorSiteCode vendorAlternateSiteCode DUNSNumber parentDUNSNumber phoneNo faxNo divisionName divisionNumberOrOfficeCode congressionalDistrict registrationDate renewalDate vendorLocationDisabledFlag
used by
elements FPDS:listOfVendorLocationsType/vendorLocation FPDS:vendorInstanceType/vendorLocation
source
<complexType name="vendorLocationType">
  <complexContent>
    <extension base="FPDS:addressType">
      <sequence>
        <element name="vendorSiteCode" type="FPDS:vendorSiteCodeType" nillable="true" minOccurs="0"/>
        <element name="vendorAlternateSiteCode" type="FPDS:vendorSiteCodeType" nillable="true" minOccurs="0"/>
        <element name="DUNSNumber" type="FPDS:DUNSNumberType" nillable="true" minOccurs="0"/>
        <element name="parentDUNSNumber" type="FPDS:DUNSNumberType" minOccurs="0"/>
        <element name="phoneNo" type="FPDS:phoneNoType" nillable="true" minOccurs="0"/>
        <element name="faxNo" type="FPDS:phoneNoType" nillable="true" minOccurs="0"/>
        <element name="divisionName" type="FPDS:divisionNameType" nillable="true" minOccurs="0"/>
        <element name="divisionNumberOrOfficeCode" type="FPDS:divisionNumberOrOfficeCodeType" nillable="true" minOccurs="0"/>
        <element name="congressionalDistrict" type="FPDS:congressionalDistrictType" nillable="true" minOccurs="0"/>
        <element name="registrationDate" type="FPDS:FPDSDateType" nillable="true" minOccurs="0"/>
        <element name="renewalDate" type="FPDS:FPDSDateType" nillable="true" minOccurs="0"/>
        <element name="vendorLocationDisabledFlag" type="boolean" default="false" minOccurs="0"/>
      </sequence>
    </extension>
  </complexContent>
</complexType>

element FPDS:vendorLocationType/vendorSiteCode
diagram
namespace https://www.fpds.gov/FPDS
type FPDS:vendorSiteCodeType
facets
maxLength 15
source
<element name="vendorSiteCode" type="FPDS:vendorSiteCodeType" nillable="true" minOccurs="0"/>

element FPDS:vendorLocationType/vendorAlternateSiteCode
diagram
namespace https://www.fpds.gov/FPDS
type FPDS:vendorSiteCodeType
facets
maxLength 15
source
<element name="vendorAlternateSiteCode" type="FPDS:vendorSiteCodeType" nillable="true" minOccurs="0"/>

element FPDS:vendorLocationType/DUNSNumber
diagram
namespace https://www.fpds.gov/FPDS
type FPDS:DUNSNumberType
facets
maxLength 9
source
<element name="DUNSNumber" type="FPDS:DUNSNumberType" nillable="true" minOccurs="0"/>

element FPDS:vendorLocationType/parentDUNSNumber
diagram
namespace https://www.fpds.gov/FPDS
type FPDS:DUNSNumberType
facets
maxLength 9
source
<element name="parentDUNSNumber" type="FPDS:DUNSNumberType" minOccurs="0"/>

element FPDS:vendorLocationType/phoneNo
diagram
namespace https://www.fpds.gov/FPDS
type FPDS:phoneNoType
facets
maxLength 20
source
<element name="phoneNo" type="FPDS:phoneNoType" nillable="true" minOccurs="0"/>

element FPDS:vendorLocationType/faxNo
diagram
namespace https://www.fpds.gov/FPDS
type FPDS:phoneNoType
facets
maxLength 20
source
<element name="faxNo" type="FPDS:phoneNoType" nillable="true" minOccurs="0"/>

element FPDS:vendorLocationType/divisionName
diagram
namespace https://www.fpds.gov/FPDS
type FPDS:divisionNameType
facets
maxLength 60
source
<element name="divisionName" type="FPDS:divisionNameType" nillable="true" minOccurs="0"/>

element FPDS:vendorLocationType/divisionNumberOrOfficeCode
diagram
namespace https://www.fpds.gov/FPDS
type FPDS:divisionNumberOrOfficeCodeType
facets
maxLength 60
source
<element name="divisionNumberOrOfficeCode" type="FPDS:divisionNumberOrOfficeCodeType" nillable="true" minOccurs="0"/>

element FPDS:vendorLocationType/congressionalDistrict
diagram
namespace https://www.fpds.gov/FPDS
type FPDS:congressionalDistrictType
facets
maxLength 6
source
<element name="congressionalDistrict" type="FPDS:congressionalDistrictType" nillable="true" minOccurs="0"/>

element FPDS:vendorLocationType/registrationDate
diagram
namespace https://www.fpds.gov/FPDS
type FPDS:FPDSDateType
facets
whiteSpace preserve
pattern [0-9]{4}(-[0-9]{2})(-[0-9]{2}) ([0-9]{2})(:[0-9]{2})(:[0-9]{2})
source
<element name="registrationDate" type="FPDS:FPDSDateType" nillable="true" minOccurs="0"/>

element FPDS:vendorLocationType/renewalDate
diagram
namespace https://www.fpds.gov/FPDS
type FPDS:FPDSDateType
facets
whiteSpace preserve
pattern [0-9]{4}(-[0-9]{2})(-[0-9]{2}) ([0-9]{2})(:[0-9]{2})(:[0-9]{2})
source
<element name="renewalDate" type="FPDS:FPDSDateType" nillable="true" minOccurs="0"/>

element FPDS:vendorLocationType/vendorLocationDisabledFlag
diagram
namespace https://www.fpds.gov/FPDS
type boolean
source
<element name="vendorLocationDisabledFlag" type="boolean" default="false" minOccurs="0"/>

complexType FPDS:vendorSearchCriteriaType
diagram
namespace https://www.fpds.gov/FPDS
children vendorName vendorDoingAsBusinessName DUNSNumber city state ZIPCode countryCode vendorSocioEconomicIndicators
used by
element FPDS:vendorSearchCriteria
source
<complexType name="vendorSearchCriteriaType">
  <sequence>
    <element name="vendorName" type="FPDS:vendorNameType"/>
    <element name="vendorDoingAsBusinessName" type="FPDS:vendorDoingAsBusinessNameType" nillable="true" minOccurs="0"/>
    <element name="DUNSNumber" type="FPDS:DUNSNumberType" nillable="true" minOccurs="0"/>
    <element name="city" type="FPDS:cityType" nillable="true" minOccurs="0"/>
    <element name="state" type="FPDS:stateType" nillable="true" minOccurs="0"/>
    <element name="ZIPCode" type="FPDS:ZIPCodeType" nillable="true" minOccurs="0"/>
    <element name="countryCode" type="FPDS:countryCodeType" default="USA" minOccurs="0"/>
    <element name="vendorSocioEconomicIndicators" type="FPDS:vendorSocioEconomicIndicatorsType" nillable="true" minOccurs="0"/>
  </sequence>
</complexType>

element FPDS:vendorSearchCriteriaType/vendorName
diagram
namespace https://www.fpds.gov/FPDS
type FPDS:vendorNameType
facets
maxLength 80
source
<element name="vendorName" type="FPDS:vendorNameType"/>

element FPDS:vendorSearchCriteriaType/vendorDoingAsBusinessName
diagram
namespace https://www.fpds.gov/FPDS
type FPDS:vendorDoingAsBusinessNameType
facets
maxLength 60
source
<element name="vendorDoingAsBusinessName" type="FPDS:vendorDoingAsBusinessNameType" nillable="true" minOccurs="0"/>

element FPDS:vendorSearchCriteriaType/DUNSNumber
diagram
namespace https://www.fpds.gov/FPDS
type FPDS:DUNSNumberType
facets
maxLength 9
source
<element name="DUNSNumber" type="FPDS:DUNSNumberType" nillable="true" minOccurs="0"/>

element FPDS:vendorSearchCriteriaType/city
diagram
namespace https://www.fpds.gov/FPDS
type FPDS:cityType
facets
maxLength 20
source
<element name="city" type="FPDS:cityType" nillable="true" minOccurs="0"/>

element FPDS:vendorSearchCriteriaType/state
diagram
namespace https://www.fpds.gov/FPDS
type FPDS:stateType
facets
maxLength 2
source
<element name="state" type="FPDS:stateType" nillable="true" minOccurs="0"/>

element FPDS:vendorSearchCriteriaType/ZIPCode
diagram
namespace https://www.fpds.gov/FPDS
type FPDS:ZIPCodeType
facets
maxLength 10
source
<element name="ZIPCode" type="FPDS:ZIPCodeType" nillable="true" minOccurs="0"/>

element FPDS:vendorSearchCriteriaType/countryCode
diagram
namespace https://www.fpds.gov/FPDS
type FPDS:countryCodeType
facets
maxLength 3
source
<element name="countryCode" type="FPDS:countryCodeType" default="USA" minOccurs="0"/>

element FPDS:vendorSearchCriteriaType/vendorSocioEconomicIndicators
diagram
namespace https://www.fpds.gov/FPDS
type FPDS:vendorSocioEconomicIndicatorsType
children smallBusinessFlag firm8AFlag HUBZoneFlag SDBFlag shelteredWorkshopFlag HBCUFlag educationalInstitiutionFlag womenOwnedFlag veteranOwnedFlag SRDVOBFlag localGovernmentFlag minorityInstitutionFlag AIOBFlag stateGovernmentFlag federalGovernmentFlag minorityOwnedBusinessFlag APAOBFlag tribalGovernmentFlag BAOBFlag NAOBFlag SAAOBFlag nonprofitOrganizationFlag HAOBFlag verySmallBusinessFlag numberOfEmployees annualRevenue organizationalType
source
<element name="vendorSocioEconomicIndicators" type="FPDS:vendorSocioEconomicIndicatorsType" nillable="true" minOccurs="0"/>

complexType FPDS:vendorSocioEconomicIndicatorsType
diagram
namespace https://www.fpds.gov/FPDS
children smallBusinessFlag firm8AFlag HUBZoneFlag SDBFlag shelteredWorkshopFlag HBCUFlag educationalInstitiutionFlag womenOwnedFlag veteranOwnedFlag SRDVOBFlag localGovernmentFlag minorityInstitutionFlag AIOBFlag stateGovernmentFlag federalGovernmentFlag minorityOwnedBusinessFlag APAOBFlag tribalGovernmentFlag BAOBFlag NAOBFlag SAAOBFlag nonprofitOrganizationFlag HAOBFlag verySmallBusinessFlag numberOfEmployees annualRevenue organizationalType
used by
elements FPDS:vendorType/vendorSocioEconomicIndicators FPDS:vendorInstanceType/vendorSocioEconomicIndicators FPDS:vendorSearchCriteriaType/vendorSocioEconomicIndicators
source
<complexType name="vendorSocioEconomicIndicatorsType">
  <sequence>
    <element name="smallBusinessFlag" type="boolean" default="false" minOccurs="0"/>
    <element name="firm8AFlag" type="boolean" default="false" minOccurs="0"/>
    <element name="HUBZoneFlag" type="boolean" default="false" minOccurs="0"/>
    <element name="SDBFlag" type="boolean" default="false" minOccurs="0"/>
    <element name="shelteredWorkshopFlag" type="boolean" default="false" minOccurs="0"/>
    <element name="HBCUFlag" type="boolean" default="false" minOccurs="0"/>
    <element name="educationalInstitiutionFlag" type="boolean" default="false" minOccurs="0"/>
    <element name="womenOwnedFlag" type="boolean" default="false" minOccurs="0"/>
    <element name="veteranOwnedFlag" type="boolean" default="false" minOccurs="0"/>
    <element name="SRDVOBFlag" type="boolean" default="false" minOccurs="0"/>
    <element name="localGovernmentFlag" type="boolean" default="false" minOccurs="0"/>
    <element name="minorityInstitutionFlag" type="boolean" default="false" minOccurs="0"/>
    <element name="AIOBFlag" type="boolean" default="false" minOccurs="0"/>
    <element name="stateGovernmentFlag" type="boolean" default="false" minOccurs="0"/>
    <element name="federalGovernmentFlag" type="boolean" default="false" minOccurs="0"/>
    <element name="minorityOwnedBusinessFlag" type="boolean" default="false" minOccurs="0"/>
    <element name="APAOBFlag" type="boolean" default="false" minOccurs="0"/>
    <element name="tribalGovernmentFlag" type="boolean" default="false" minOccurs="0"/>
    <element name="BAOBFlag" type="boolean" default="false" minOccurs="0"/>
    <element name="NAOBFlag" type="boolean" default="false" minOccurs="0"/>
    <element name="SAAOBFlag" type="boolean" default="false" minOccurs="0"/>
    <element name="nonprofitOrganizationFlag" type="boolean" default="false" minOccurs="0"/>
    <element name="HAOBFlag" type="boolean" default="false" minOccurs="0"/>
    <element name="verySmallBusinessFlag" type="boolean" default="false" minOccurs="0"/>
    <element name="numberOfEmployees" type="positiveInteger" nillable="true" minOccurs="0"/>
    <element name="annualRevenue" type="positiveInteger" nillable="true" minOccurs="0"/>
    <element name="organizationalType" type="FPDS:organizationalTypeType" nillable="true" minOccurs="0"/>
  </sequence>
</complexType>

element FPDS:vendorSocioEconomicIndicatorsType/smallBusinessFlag
diagram
namespace https://www.fpds.gov/FPDS
type boolean
source
<element name="smallBusinessFlag" type="boolean" default="false" minOccurs="0"/>

element FPDS:vendorSocioEconomicIndicatorsType/firm8AFlag
diagram
namespace https://www.fpds.gov/FPDS
type boolean
source
<element name="firm8AFlag" type="boolean" default="false" minOccurs="0"/>

element FPDS:vendorSocioEconomicIndicatorsType/HUBZoneFlag
diagram
namespace https://www.fpds.gov/FPDS
type boolean
source
<element name="HUBZoneFlag" type="boolean" default="false" minOccurs="0"/>

element FPDS:vendorSocioEconomicIndicatorsType/SDBFlag
diagram
namespace https://www.fpds.gov/FPDS
type boolean
source
<element name="SDBFlag" type="boolean" default="false" minOccurs="0"/>

element FPDS:vendorSocioEconomicIndicatorsType/shelteredWorkshopFlag
diagram
namespace https://www.fpds.gov/FPDS
type boolean
source
<element name="shelteredWorkshopFlag" type="boolean" default="false" minOccurs="0"/>

element FPDS:vendorSocioEconomicIndicatorsType/HBCUFlag
diagram
namespace https://www.fpds.gov/FPDS
type boolean
source
<element name="HBCUFlag" type="boolean" default="false" minOccurs="0"/>

element FPDS:vendorSocioEconomicIndicatorsType/educationalInstitiutionFlag
diagram
namespace https://www.fpds.gov/FPDS
type boolean
source
<element name="educationalInstitiutionFlag" type="boolean" default="false" minOccurs="0"/>

element FPDS:vendorSocioEconomicIndicatorsType/womenOwnedFlag
diagram
namespace https://www.fpds.gov/FPDS
type boolean
source
<element name="womenOwnedFlag" type="boolean" default="false" minOccurs="0"/>

element FPDS:vendorSocioEconomicIndicatorsType/veteranOwnedFlag
diagram
namespace https://www.fpds.gov/FPDS
type boolean
source
<element name="veteranOwnedFlag" type="boolean" default="false" minOccurs="0"/>

element FPDS:vendorSocioEconomicIndicatorsType/SRDVOBFlag
diagram
namespace https://www.fpds.gov/FPDS
type boolean
source
<element name="SRDVOBFlag" type="boolean" default="false" minOccurs="0"/>

element FPDS:vendorSocioEconomicIndicatorsType/localGovernmentFlag
diagram
namespace https://www.fpds.gov/FPDS
type boolean
source
<element name="localGovernmentFlag" type="boolean" default="false" minOccurs="0"/>

element FPDS:vendorSocioEconomicIndicatorsType/minorityInstitutionFlag
diagram
namespace https://www.fpds.gov/FPDS
type boolean
source
<element name="minorityInstitutionFlag" type="boolean" default="false" minOccurs="0"/>

element FPDS:vendorSocioEconomicIndicatorsType/AIOBFlag
diagram
namespace https://www.fpds.gov/FPDS
type boolean
source
<element name="AIOBFlag" type="boolean" default="false" minOccurs="0"/>

element FPDS:vendorSocioEconomicIndicatorsType/stateGovernmentFlag
diagram
namespace https://www.fpds.gov/FPDS
type boolean
source
<element name="stateGovernmentFlag" type="boolean" default="false" minOccurs="0"/>

element FPDS:vendorSocioEconomicIndicatorsType/federalGovernmentFlag
diagram
namespace https://www.fpds.gov/FPDS
type boolean
source
<element name="federalGovernmentFlag" type="boolean" default="false" minOccurs="0"/>

element FPDS:vendorSocioEconomicIndicatorsType/minorityOwnedBusinessFlag
diagram
namespace https://www.fpds.gov/FPDS
type boolean
source
<element name="minorityOwnedBusinessFlag" type="boolean" default="false" minOccurs="0"/>

element FPDS:vendorSocioEconomicIndicatorsType/APAOBFlag
diagram
namespace https://www.fpds.gov/FPDS
type boolean
source
<element name="APAOBFlag" type="boolean" default="false" minOccurs="0"/>

element FPDS:vendorSocioEconomicIndicatorsType/tribalGovernmentFlag
diagram
namespace https://www.fpds.gov/FPDS
type boolean
source
<element name="tribalGovernmentFlag" type="boolean" default="false" minOccurs="0"/>

element FPDS:vendorSocioEconomicIndicatorsType/BAOBFlag
diagram
namespace https://www.fpds.gov/FPDS
type boolean
source
<element name="BAOBFlag" type="boolean" default="false" minOccurs="0"/>

element FPDS:vendorSocioEconomicIndicatorsType/NAOBFlag
diagram
namespace https://www.fpds.gov/FPDS
type boolean
source
<element name="NAOBFlag" type="boolean" default="false" minOccurs="0"/>

element FPDS:vendorSocioEconomicIndicatorsType/SAAOBFlag
diagram
namespace https://www.fpds.gov/FPDS
type boolean
source
<element name="SAAOBFlag" type="boolean" default="false" minOccurs="0"/>

element FPDS:vendorSocioEconomicIndicatorsType/nonprofitOrganizationFlag
diagram
namespace https://www.fpds.gov/FPDS
type boolean
source
<element name="nonprofitOrganizationFlag" type="boolean" default="false" minOccurs="0"/>

element FPDS:vendorSocioEconomicIndicatorsType/HAOBFlag
diagram
namespace https://www.fpds.gov/FPDS
type boolean
source
<element name="HAOBFlag" type="boolean" default="false" minOccurs="0"/>

element FPDS:vendorSocioEconomicIndicatorsType/verySmallBusinessFlag
diagram
namespace https://www.fpds.gov/FPDS
type boolean
source
<element name="verySmallBusinessFlag" type="boolean" default="false" minOccurs="0"/>

element FPDS:vendorSocioEconomicIndicatorsType/numberOfEmployees
diagram
namespace https://www.fpds.gov/FPDS
type positiveInteger
source
<element name="numberOfEmployees" type="positiveInteger" nillable="true" minOccurs="0"/>

element FPDS:vendorSocioEconomicIndicatorsType/annualRevenue
diagram
namespace https://www.fpds.gov/FPDS
type positiveInteger
source
<element name="annualRevenue" type="positiveInteger" nillable="true" minOccurs="0"/>

element FPDS:vendorSocioEconomicIndicatorsType/organizationalType
diagram
namespace https://www.fpds.gov/FPDS
type FPDS:organizationalTypeType
facets
maxLength 2
source
<element name="organizationalType" type="FPDS:organizationalTypeType" nillable="true" minOccurs="0"/>

complexType FPDS:vendorType
diagram
namespace https://www.fpds.gov/FPDS
children vendorHeader vendorSocioEconomicIndicators listOfVendorLocations
used by
elements FPDS:vendor FPDS:listOfVendorsType/vendor
source
<complexType name="vendorType">
  <sequence>
    <element name="vendorHeader" type="FPDS:vendorHeaderType" nillable="true" minOccurs="0"/>
    <element name="vendorSocioEconomicIndicators" type="FPDS:vendorSocioEconomicIndicatorsType" nillable="true" minOccurs="0"/>
    <element name="listOfVendorLocations" type="FPDS:listOfVendorLocationsType" nillable="true" minOccurs="0"/>
  </sequence>
</complexType>

element FPDS:vendorType/vendorHeader
diagram
namespace https://www.fpds.gov/FPDS
type FPDS:vendorHeaderType
children vendorName vendorAlternateName vendorLegalOrganizationName vendorDoingAsBusinessName vendorEnabled
source
<element name="vendorHeader" type="FPDS:vendorHeaderType" nillable="true" minOccurs="0"/>

element FPDS:vendorType/vendorSocioEconomicIndicators
diagram
namespace https://www.fpds.gov/FPDS
type FPDS:vendorSocioEconomicIndicatorsType
children smallBusinessFlag firm8AFlag HUBZoneFlag SDBFlag shelteredWorkshopFlag HBCUFlag educationalInstitiutionFlag womenOwnedFlag veteranOwnedFlag SRDVOBFlag localGovernmentFlag minorityInstitutionFlag AIOBFlag stateGovernmentFlag federalGovernmentFlag minorityOwnedBusinessFlag APAOBFlag tribalGovernmentFlag BAOBFlag NAOBFlag SAAOBFlag nonprofitOrganizationFlag HAOBFlag verySmallBusinessFlag numberOfEmployees annualRevenue organizationalType
source
<element name="vendorSocioEconomicIndicators" type="FPDS:vendorSocioEconomicIndicatorsType" nillable="true" minOccurs="0"/>

element FPDS:vendorType/listOfVendorLocations
diagram
namespace https://www.fpds.gov/FPDS
type FPDS:listOfVendorLocationsType
children vendorLocation
source
<element name="listOfVendorLocations" type="FPDS:listOfVendorLocationsType" nillable="true" minOccurs="0"/>

simpleType FPDS:contractorNameType
namespace https://www.fpds.gov/FPDS
type restriction of string
used by
element FPDS:contractVendorType/contractorName
facets
maxLength 50
source
<simpleType name="contractorNameType">
  <restriction base="string">
    <maxLength value="50"/>
  </restriction>
</simpleType>

simpleType FPDS:divisionNameType
namespace https://www.fpds.gov/FPDS
type restriction of string
used by
element FPDS:vendorLocationType/divisionName
facets
maxLength 60
source
<simpleType name="divisionNameType">
  <restriction base="string">
    <maxLength value="60"/>
  </restriction>
</simpleType>

simpleType FPDS:divisionNumberOrOfficeCodeType
namespace https://www.fpds.gov/FPDS
type restriction of string
used by
element FPDS:vendorLocationType/divisionNumberOrOfficeCode
facets
maxLength 60
source
<simpleType name="divisionNumberOrOfficeCodeType">
  <restriction base="string">
    <maxLength value="60"/>
  </restriction>
</simpleType>

simpleType FPDS:DUNSNumberType
namespace https://www.fpds.gov/FPDS
type restriction of string
used by
elements FPDS:vendorLocationType/DUNSNumber FPDS:vendorSearchCriteriaType/DUNSNumber FPDS:vendorLocationType/parentDUNSNumber
facets
maxLength 9
source
<simpleType name="DUNSNumberType">
  <restriction base="string">
    <maxLength value="9"/>
  </restriction>
</simpleType>

simpleType FPDS:organizationalTypeType
namespace https://www.fpds.gov/FPDS
type restriction of string
used by
element FPDS:vendorSocioEconomicIndicatorsType/organizationalType
facets
maxLength 2
source
<simpleType name="organizationalTypeType">
  <restriction base="string">
    <maxLength value="2"/>
  </restriction>
</simpleType>

simpleType FPDS:vendorDoingAsBusinessNameType
namespace https://www.fpds.gov/FPDS
type restriction of string
used by
elements FPDS:vendorHeaderType/vendorDoingAsBusinessName FPDS:vendorSearchCriteriaType/vendorDoingAsBusinessName
facets
maxLength 60
source
<simpleType name="vendorDoingAsBusinessNameType">
  <restriction base="string">
    <maxLength value="60"/>
  </restriction>
</simpleType>

simpleType FPDS:vendorNameType
namespace https://www.fpds.gov/FPDS
type restriction of string
used by
elements awardSummaryType/vendorName FPDS:contractSearchCriteriaType/vendorName FPDS:contractSummaryType/vendorName FPDS:vendorHeaderType/vendorName FPDS:vendorSearchCriteriaType/vendorName
facets
maxLength 80
source
<simpleType name="vendorNameType">
  <restriction base="string">
    <maxLength value="80"/>
  </restriction>
</simpleType>

simpleType FPDS:vendorSiteCodeType
namespace https://www.fpds.gov/FPDS
type restriction of string
used by
elements FPDS:vendorLocationType/vendorAlternateSiteCode FPDS:vendorLocationType/vendorSiteCode
facets
maxLength 15
source
<simpleType name="vendorSiteCodeType">
  <restriction base="string">
    <maxLength value="15"/>
  </restriction>
</simpleType>

complexType FPDS:DOISpecificAwardElementsType
diagram
namespace https://www.fpds.gov/FPDS
children wildFireProgram
used by
element FPDS:agencySpecificAwardElementsType/DOISpecificAwardElements
source
<complexType name="DOISpecificAwardElementsType">
  <sequence>
    <element name="wildFireProgram">
      <simpleType>
        <restriction base="string">
          <maxLength value="3"/>
          <enumeration value="WFP"/>
          <enumeration value="PRE"/>
          <enumeration value="REH"/>
          <enumeration value="WFT"/>
          <enumeration value="SUP"/>
          <enumeration value="NFT"/>
          <enumeration value="STA"/>
        </restriction>
      </simpleType>
    </element>
  </sequence>
</complexType>

element FPDS:DOISpecificAwardElementsType/wildFireProgram
diagram
namespace https://www.fpds.gov/FPDS
type restriction of string
facets
maxLength 3
enumeration WFP
enumeration PRE
enumeration REH
enumeration WFT
enumeration SUP
enumeration NFT
enumeration STA
source
<element name="wildFireProgram">
  <simpleType>
    <restriction base="string">
      <maxLength value="3"/>
      <enumeration value="WFP"/>
      <enumeration value="PRE"/>
      <enumeration value="REH"/>
      <enumeration value="WFT"/>
      <enumeration value="SUP"/>
      <enumeration value="NFT"/>
      <enumeration value="STA"/>
    </restriction>
  </simpleType>
</element>

element FPDS:auditInformation
diagram
namespace https://www.fpds.gov/FPDS
type FPDS:auditInformationType
children createdBy createdDate lastModifiedBy lastModifiedDate
source
<element name="auditInformation" type="FPDS:auditInformationType"/>

complexType FPDS:auditInformationType
diagram
namespace https://www.fpds.gov/FPDS
children createdBy createdDate lastModifiedBy lastModifiedDate
used by
elements FPDS:countryType/auditInformation FPDS:placeType/auditInformation FPDS:NAICSType/auditInformation FPDS:PSCType/auditInformation FPDS:agencyType/auditInformation FPDS:governmentOfficeType/auditInformation FPDS:departmentType/auditInformation FPDS:auditInformation
complexType FPDS:transactionInformationType
source
<complexType name="auditInformationType">
  <sequence>
    <element name="createdBy" type="FPDS:userIDType" minOccurs="0"/>
    <element name="createdDate" type="FPDS:FPDSDateType" minOccurs="0"/>
    <element name="lastModifiedBy" type="FPDS:userIDType" minOccurs="0"/>
    <element name="lastModifiedDate" type="FPDS:FPDSDateType" minOccurs="0"/>
  </sequence>
</complexType>

element FPDS:auditInformationType/createdBy
diagram
namespace https://www.fpds.gov/FPDS
type FPDS:userIDType
facets
maxLength 20
source
<element name="createdBy" type="FPDS:userIDType" minOccurs="0"/>

element FPDS:auditInformationType/createdDate
diagram
namespace https://www.fpds.gov/FPDS
type FPDS:FPDSDateType
facets
whiteSpace preserve
pattern [0-9]{4}(-[0-9]{2})(-[0-9]{2}) ([0-9]{2})(:[0-9]{2})(:[0-9]{2})
source
<element name="createdDate" type="FPDS:FPDSDateType" minOccurs="0"/>

element FPDS:auditInformationType/lastModifiedBy
diagram
namespace https://www.fpds.gov/FPDS
type FPDS:userIDType
facets
maxLength 20
source
<element name="lastModifiedBy" type="FPDS:userIDType" minOccurs="0"/>

element FPDS:auditInformationType/lastModifiedDate
diagram
namespace https://www.fpds.gov/FPDS
type FPDS:FPDSDateType
facets
whiteSpace preserve
pattern [0-9]{4}(-[0-9]{2})(-[0-9]{2}) ([0-9]{2})(:[0-9]{2})(:[0-9]{2})
source
<element name="lastModifiedDate" type="FPDS:FPDSDateType" minOccurs="0"/>

element FPDS:department
diagram
namespace https://www.fpds.gov/FPDS
type FPDS:departmentType
children departmentID departmentName listOfAdministrators startDate endDate auditInformation
source
<element name="department" type="FPDS:departmentType"/>

element FPDS:departmentSearchCriteria
diagram
namespace https://www.fpds.gov/FPDS
type FPDS:departmentSearchCriteriaType
children departmentID departmentName startDate endDate
source
<element name="departmentSearchCriteria" type="FPDS:departmentSearchCriteriaType"/>

element FPDS:listOfDepartments
diagram
namespace https://www.fpds.gov/FPDS
type FPDS:listOfDepartmentsType
children count department
source
<element name="listOfDepartments" type="FPDS:listOfDepartmentsType"/>

complexType FPDS:departmentSearchCriteriaType
diagram
namespace https://www.fpds.gov/FPDS
children departmentID departmentName startDate endDate
used by
element FPDS:departmentSearchCriteria
source
<complexType name="departmentSearchCriteriaType">
  <sequence>
    <element name="departmentID" type="FPDS:departmentIDType" minOccurs="0"/>
    <element name="departmentName" type="FPDS:departmentNameType" minOccurs="0"/>
    <element name="startDate" type="FPDS:FPDSDateType" minOccurs="0"/>
    <element name="endDate" type="FPDS:FPDSDateType" minOccurs="0"/>
  </sequence>
</complexType>

element FPDS:departmentSearchCriteriaType/departmentID
diagram
namespace https://www.fpds.gov/FPDS
type FPDS:departmentIDType
facets
maxLength 4
source
<element name="departmentID" type="FPDS:departmentIDType" minOccurs="0"/>

element FPDS:departmentSearchCriteriaType/departmentName
diagram
namespace https://www.fpds.gov/FPDS
type FPDS:departmentNameType
facets
maxLength 100
source
<element name="departmentName" type="FPDS:departmentNameType" minOccurs="0"/>

element FPDS:departmentSearchCriteriaType/startDate
diagram
namespace https://www.fpds.gov/FPDS
type FPDS:FPDSDateType
facets
whiteSpace preserve
pattern [0-9]{4}(-[0-9]{2})(-[0-9]{2}) ([0-9]{2})(:[0-9]{2})(:[0-9]{2})
source
<element name="startDate" type="FPDS:FPDSDateType" minOccurs="0"/>

element FPDS:departmentSearchCriteriaType/endDate
diagram
namespace https://www.fpds.gov/FPDS
type FPDS:FPDSDateType
facets
whiteSpace preserve
pattern [0-9]{4}(-[0-9]{2})(-[0-9]{2}) ([0-9]{2})(:[0-9]{2})(:[0-9]{2})
source
<element name="endDate" type="FPDS:FPDSDateType" minOccurs="0"/>

complexType FPDS:departmentType
diagram
namespace https://www.fpds.gov/FPDS
children departmentID departmentName listOfAdministrators startDate endDate auditInformation
used by
elements FPDS:listOfDepartmentsType/department FPDS:department
source
<complexType name="departmentType">
  <sequence>
    <element name="departmentID" type="FPDS:departmentIDType"/>
    <element name="departmentName" type="FPDS:departmentNameType" minOccurs="0"/>
    <element name="listOfAdministrators" type="FPDS:listOfAdministratorsType" minOccurs="0"/>
    <element name="startDate" type="FPDS:FPDSDateType" minOccurs="0"/>
    <element name="endDate" type="FPDS:FPDSDateType" minOccurs="0"/>
    <element name="auditInformation" type="FPDS:auditInformationType" minOccurs="0"/>
  </sequence>
</complexType>

element FPDS:departmentType/departmentID
diagram
namespace https://www.fpds.gov/FPDS
type FPDS:departmentIDType
facets
maxLength 4
source
<element name="departmentID" type="FPDS:departmentIDType"/>

element FPDS:departmentType/departmentName
diagram
namespace https://www.fpds.gov/FPDS
type FPDS:departmentNameType
facets
maxLength 100
source
<element name="departmentName" type="FPDS:departmentNameType" minOccurs="0"/>

element FPDS:departmentType/listOfAdministrators
diagram
namespace https://www.fpds.gov/FPDS
type FPDS:listOfAdministratorsType
children administrator
source
<element name="listOfAdministrators" type="FPDS:listOfAdministratorsType" minOccurs="0"/>

element FPDS:departmentType/startDate
diagram
namespace https://www.fpds.gov/FPDS
type FPDS:FPDSDateType
facets
whiteSpace preserve
pattern [0-9]{4}(-[0-9]{2})(-[0-9]{2}) ([0-9]{2})(:[0-9]{2})(:[0-9]{2})
source
<element name="startDate" type="FPDS:FPDSDateType" minOccurs="0"/>

element FPDS:departmentType/endDate
diagram
namespace https://www.fpds.gov/FPDS
type FPDS:FPDSDateType
facets
whiteSpace preserve
pattern [0-9]{4}(-[0-9]{2})(-[0-9]{2}) ([0-9]{2})(:[0-9]{2})(:[0-9]{2})
source
<element name="endDate" type="FPDS:FPDSDateType" minOccurs="0"/>

element FPDS:departmentType/auditInformation
diagram
namespace https://www.fpds.gov/FPDS
type FPDS:auditInformationType
children createdBy createdDate lastModifiedBy lastModifiedDate
source
<element name="auditInformation" type="FPDS:auditInformationType" minOccurs="0"/>

complexType FPDS:listOfDepartmentsType
diagram
namespace https://www.fpds.gov/FPDS
type extension of FPDS:listOfSearchResults
children count department
used by
element FPDS:listOfDepartments
source
<complexType name="listOfDepartmentsType">
  <complexContent>
    <extension base="FPDS:listOfSearchResults">
      <sequence>
        <element name="department" type="FPDS:departmentType" minOccurs="0" maxOccurs="unbounded"/>
      </sequence>
    </extension>
  </complexContent>
</complexType>

element FPDS:listOfDepartmentsType/department
diagram
namespace https://www.fpds.gov/FPDS
type FPDS:departmentType
children departmentID departmentName listOfAdministrators startDate endDate auditInformation
source
<element name="department" type="FPDS:departmentType" minOccurs="0" maxOccurs="unbounded"/>

simpleType FPDS:departmentIDType
namespace https://www.fpds.gov/FPDS
type restriction of string
used by
elements FPDS:agencyType/departmentID FPDS:agencySearchCriteriaType/departmentID FPDS:departmentType/departmentID FPDS:departmentSearchCriteriaType/departmentID
facets
maxLength 4
source
<simpleType name="departmentIDType">
  <restriction base="string">
    <maxLength value="4"/>
  </restriction>
</simpleType>

simpleType FPDS:departmentNameType
namespace https://www.fpds.gov/FPDS
type restriction of string
used by
elements FPDS:departmentType/departmentName FPDS:departmentSearchCriteriaType/departmentName
facets
maxLength 100
source
<simpleType name="departmentNameType">
  <restriction base="string">
    <maxLength value="100"/>
  </restriction>
</simpleType>


XML Schema documentation generated with
XML Spy Schema Editor http://www.altova.com/xmlspy